![]() | Remarque |
|---|---|
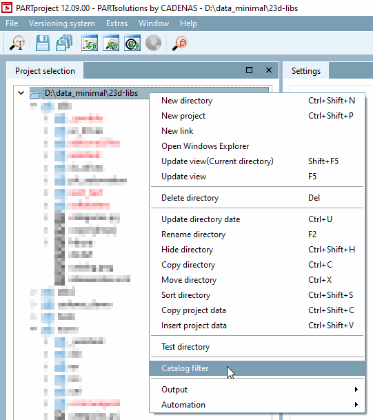
L'option de menu Filtre de catalogue [Catalog filter] ne s'affiche que si le chemin du projet est sélectionné. | |
Le filtre de catalogue permet de définir quels catalogues doivent être chargés avant le démarrage de PARTproject. Cela est particulièrement utile lorsque de nombreux catalogues sont installés, afin de réduire le temps de chargement au démarrage du programme.
Dans le start.env, qui est présenté dans CADENAS
, ces catalogues sont accessibles au moyen de la clé ' CADENAS_CATALOGS '
qui doivent être chargés initialement.
CADENAS_CATALOGS=example1,example2
Si la clé n'existe pas ou ne contient aucune donnée, tous les catalogues sont chargés.
Même lorsque le programme est en cours d'exécution, vous pouvez adapter le filtre au sein de la sélection de projet [Project selection]. Pour ce faire, faites un clic droit sur le chemin du projet et sélectionnez Filtre catalogue [Catalog filter].
-> La fenêtre du même nom s'ouvre, dans laquelle vous pouvez définir, à l'aide des cases de sélection, quels catalogues doivent être affichés dans la sélection de projet [Project selection].
Filtrage
Les catalogues de sélection de projets ne s’affichent pas à la fermeture de l’application.
emmagasiné. Cela signifie que le filtre appliqué sera
du logiciel devrait être réadapté. Si vous vous inscrivez dans le
start.env sont utilisés à chaque démarrage du programme
Seuls les catalogues spécifiés sont chargés. D’autres catalogues peuvent être téléchargés à partir du
Les opérations en cours peuvent être ajoutées via la sélection de projet. Ceux-ci
De plus, les catalogues ajoutés doivent également être redémarrés à chaque redémarrage.
peut être sélectionné.

![[Remarque]](https://webapi.partcommunity.com/service/help/latest/pages/fr/partsolutions_admin/doc/images/note.png)

