![]() | Nota |
|---|---|
La voce di menu Filtro catalogo [Catalog filter] viene visualizzata solo quando è selezionato il percorso del progetto. | |
Con il filtro catalogo è possibile definire quali cataloghi devono essere caricati prima dell'avvio di PARTproject. Questo è particolarmente utile se sono installati molti cataloghi, per ridurre il tempo di caricamento all'avvio del programma.
Nel start.env, che viene presentato a CADENAS
directory di installazione, è possibile accedere a tali cataloghi tramite la chiave ' CADENAS_CATALOGS '
che devono essere caricati inizialmente.
CADENAS_CATALOGS=example1,example2
Se la chiave non esiste o non contiene informazioni, vengono caricati tutti i cataloghi.
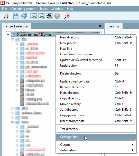
È anche possibile regolare il filtro all'interno della selezione del progetto [Project selection] mentre il programma è in esecuzione. A tale scopo, fare clic con il pulsante destro del mouse sul percorso del progetto e selezionare Filtro catalogo [Catalog filter].
-> Si apre la finestra omonima, in cui è possibile utilizzare le caselle di controllo per specificare quali cataloghi devono essere visualizzati nella selezione del progetto [Project selection].
Filtraggio
I cataloghi di selezione dei progetti non vengono visualizzati quando l'applicazione viene chiusa.
memorizzato. Ciò significa che il filtro applicato sarà
del software dovrebbe essere nuovamente adattato. Se ti registri nel
start.env vengono utilizzati ogni volta che il programma viene avviato
Vengono caricati solo i cataloghi specificati. Ulteriori cataloghi possono essere scaricati dal sito
Le operazioni in corso possono essere aggiunte tramite la selezione del progetto. Questi
Inoltre, i cataloghi aggiunti devono essere riavviati a ogni riavvio.
può essere selezionato.

![[Nota]](https://webapi.partcommunity.com/service/help/latest/pages/it/partsolutions_admin/doc/images/note.png)

