Informations générales sur la société CADENAS et ses partenaires
Tenez-vous au courant des dernières infos et évènements !
Un support rapide et pratique pour toutes questions sur nos produits & solutions
Vous trouverez d'autres contenus passionnants ici
Consultez nos implantations dans le monde entier et contactez-nous.
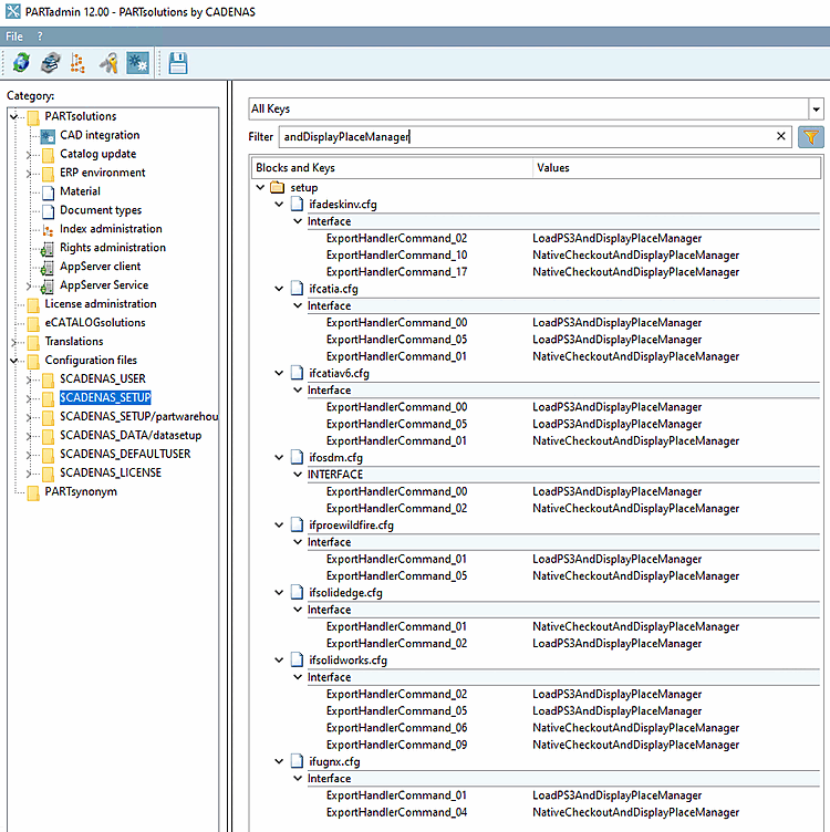
In order for the placement dialog not to be shown, do the following:
In the configuration file if<cadname>.cfg, replace all keys LoadXYZAndDisplayPlaceManager by LoadXYZAndPlace.
if<cadname>.cfg