La boîte de dialogue pproject s'ouvre avec le volet droit vide.
Si vous souhaitez modifier un mapping existant, double-cliquez sur la classe "noire" souhaitée. -> Le mapping est chargé dans la boîte de dialogue.
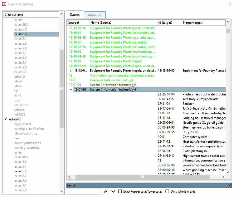
Les couleurs d'écriture ont la signification suivante :
Si la fonction de recherche en bas à droite n'est pas visible, il suffit de cliquer sur Ctrl+F pour l'afficher. En cliquant sur la croix, vous pouvez la masquer.
Lors de l'édition du mapping, vous avez les possibilités suivantes :
Détacher l'affectation [Release assignment] (si le mapping est défini)
Ensuite, l'entrée s'affiche avec la couleur de police pour les entrées avec des propositions disponibles [Entries with available suggestions].
Supprimer l'entrée [Delete Entry] (si le mapping est défini)
Affecter une entrée [Select item] ou Affecter une entrée (mapping supplémentaire) [Select item (additional mapping target)] (pour les entrées dont le mapping n'est pas encore défini ou pour le multimapping)
Améliorer le résultat avec une autre stratégie de recherche
Pour ce faire, sélectionnez la classe souhaitée et cliquez dans le menu contextuel sur Rechercher une entrée.... [Search entry...]
-> La boîte de dialogue Mapper le système de classes [Map class system] s'ouvre.
Sélectionnez Levenshtein comme stratégie de recherche et, par la suite, d'autres paramètres que ceux de la première recherche.
Effectuer une attribution manuelle
Pour ce faire, sélectionnez la classe souhaitée et cliquez dans le menu contextuel sur Rechercher une entrée.... [Search entry...]
Sous Stratégies disponibles [Available strategies], sélectionnez Sélection manuelle de la classe [Manual class selection].
-> La boîte de dialogue Mapper le système de classes [Map class system] s'ouvre. Cliquez sur .
Parcourez la boîte de dialogue qui s'ouvre jusqu'à la classe souhaitée et reprenez-la en double-cliquant dessus.
![]() | Remarque |
|---|---|
Toutes les explications données ici pour la page d'onglet Classes s'appliquent également, par analogie, à la page d'onglet Caractéristiques [Attributes]. | |







![[Remarque]](https://webapi.partcommunity.com/service/help/latest/pages/fr/partsolutions_user/doc/images/note.png)







