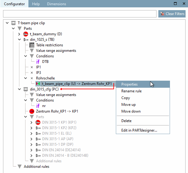
7.13.4.8. Aligner le collier de serrage

Dans la boîte de dialogue Propriétés de la règle [Rule properties], vous pouvez veiller à ce que le collier de serrage soit correctement aligné.

  1. Ouvrez à nouveau la boîte de dialogue Propriétés de la règle [Rule properties] du point d'attache "Collier de serrage".

    Pour ce faire, cliquez sur la commande Propriétés [Properties] dans le menu contextuel de la règle "Collier de serrage" de la fenêtre Configurateur [Configurator] d'arrimage.

  2. Les opérations suivantes doivent être effectuées :

    1. Activer l'inversion de la direction [Reverse direction]

    2. Rotation: 90

    3. Translation: "IF RS@S2 = 78 THEN RS@S2+RS@H1/2-75 ELSE RS@S2+RS@H1/2 ENDIF"

      Pour que le collier soit correctement positionné - c'est-à-dire avec la plaque de base sur le support - il doit encore être déplacé de la plaque de base "S2" et d'une demi-pièce de serrage "H1/2". (Pour "S2" et "H1", des dégagements ont été préalablement aménagés à cet effet).

  3. Confirmez en cliquant sur OK.

    -> Le collier de serrage est maintenant correctement positionné sur le support.

L'exemple de création d'un sous-ensemble est maintenant terminé.