Im Dialog Eigenschaften der Regel können Sie für eine korrekte Ausrichtung der Rohrschelle sorgen.
Öffnen Sie erneut den Dialog Eigenschaften der Regel des Anfügepunktes "Rohrschelle".
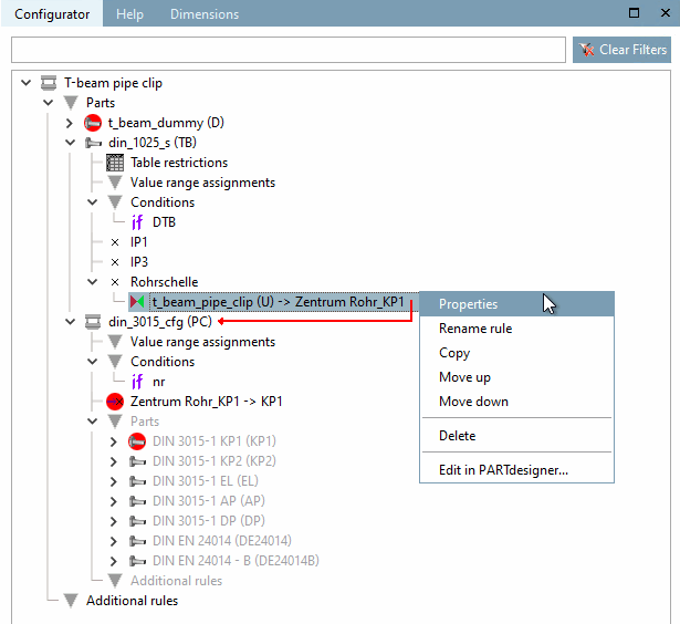
Klicken Sie hierzu im Dockingfenster Konfigurator, im Kontextmenü der Regel "Rohrschelle", auf den Befehl Eigenschaften.
Folgende Operationen sind durchzuführen:
Translation: "IF RS@S2 = 78 THEN RS@S2+RS@H1/2-75 ELSE RS@S2+RS@H1/2 ENDIF"
Damit die Rohrschelle korrekt - d.h. mit der Grundplatte auf dem Träger - positioniert ist, muss diese noch um die Grundplatte "S2" und ein halbes Klemmteil "H1/2" verschoben werden. (Für "S2" und "H1" wurden dafür zuvor Freigaben eingerichtet.)
Das Beispiel zur Erstellung eines Subassemblies ist damit abgeschlossen.



