Informations générales sur la société CADENAS et ses partenaires
Tenez-vous au courant des dernières infos et évènements !
Un support rapide et pratique pour toutes questions sur nos produits & solutions
Vous trouverez d'autres contenus passionnants ici
Consultez nos implantations dans le monde entier et contactez-nous.
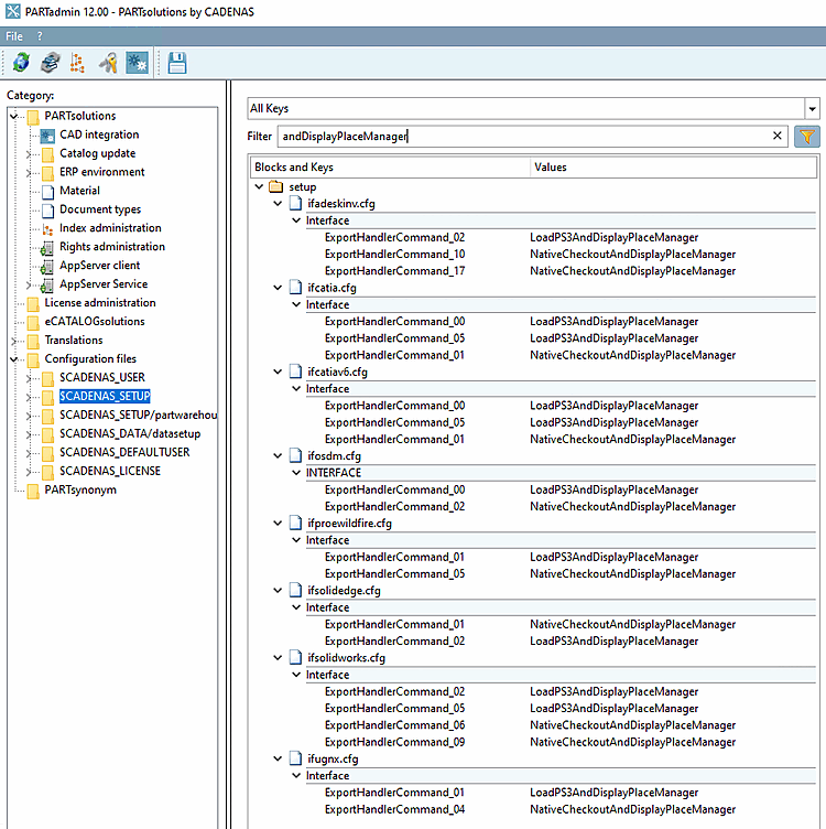
Pour désactiver le dialogue de placement, faites ce qui suit :[94]
Dans ifXXX.cfg (XXX est égal au nom CAD), échanger toutes les clés LoadXYZAndDisplayPlaceManager par ChargeXYZAndPlace.
ifXXX.cfg
[94] #137449