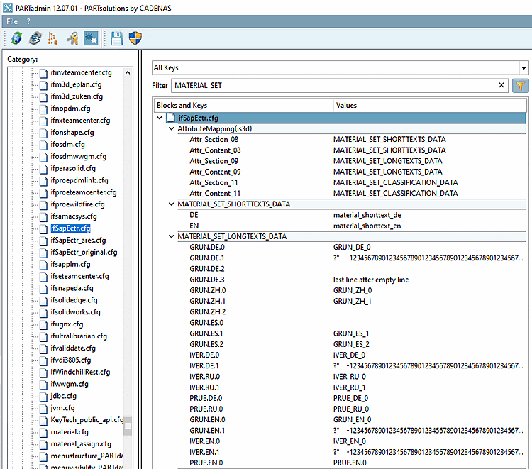
Si vous souhaitez utiliser des textes courts et longs pour l'article, activez la fonction supplémentaire setMaterialShortAndLongTexts.
Fournissez ensuite des données de texte court/long dans le bloc de mappage d'attributs [MATERIAL_SET_SHORTTEXTS_DATA] et [MATERIAL_SET_LONGTEXTS_DATA].
Si un document est sélectionné, vous trouverez le résultat pour la désignation de l'article dans SAP ECTR Desktop > document spécifique > objets liés et dans Object Browser > page à onglet Structure Data > Linked Objects.
Si un article est sélectionné, vous trouverez le résultat pour le material short text dans SAP ECTR Desktop > Document spécifique > Linked Objects et dans Object Browser > Description.
Matériel Les textes descriptifs apparaissent sur la page d'onglet Basic Data Text (GRUN), Inspection Text (PRUE) et Internal Comment (IVER).


![Blocs [MATERIAL_SET_SHORTTEXTS_DATA] et [MATERIAL_SET_LONGTEXTS_DATA].](https://webapi.partcommunity.com/service/help/latest/pages/fr/partwarehouse/doc/resources/img/img_06ca15ebf18f4e4e97cf0cdd2441d139.png)




