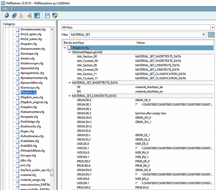
Se si desidera utilizzare i testi brevi e lunghi del materiale, attivare la funzione aggiuntiva setMaterialShortAndLongTexts.
Quindi fornire i dati del testo breve/lungo nel blocco di mappatura degli attributi [MATERIAL_SET_SHORTTEXTS_DATA] e [MATERIAL_SET_LONGTEXTS_DATA].
Se è selezionato un documento, il risultato per il testo breve del materiale si trova in SAP ECTR Desktop > Documento specifico > Oggetti collegati e nella pagina del Browser oggetti > Dati struttura > Oggetti collegati.
Se è stato selezionato un materiale, il risultato del testo breve del materiale si trova in SAP ECTR Desktop > Documento specifico > Oggetti collegati e in Browser oggetti > Descrizione.
I testi lunghi del materiale appaiono nelle pagine delle schede Testo dei dati di base (GRUN), Testo dell'ispezione (PRUE) e Commento interno (IVER).


![Blocchi [MATERIAL_SET_SHORTTEXTS_DATA] e [MATERIAL_SET_LONGTEXTS_DATA]](https://webapi.partcommunity.com/service/help/latest/pages/it/partwarehouse/doc/resources/img/img_e94c7ccc07674aedb83063c653f4881f.png)




