If in an update version a directory, project or certain characteristic is missing, then it can be the case that LinkDB links have no target.
As soon as a certain characteristic is selected in the index tree, you can recognize on the right side, in the section Line mapping as well that there is no assignment:
A missing automatic assignment of a project does not necessarily mean, that it does not exist; it could be that only the name has been changed.
For editing of assignments you have two options:
You can confirm the missing assignment now in the section Line mapping in the column New dataset via click on the green checkmark
.Assign new line/project manually
Now there are two further cases:
A new line assignment shall be made in the same project.
-> Hereto change the line selection in the table and confirm with the command
Approve assignment.A new line assignment shall be made in another project.
Here again there are several possibilities:
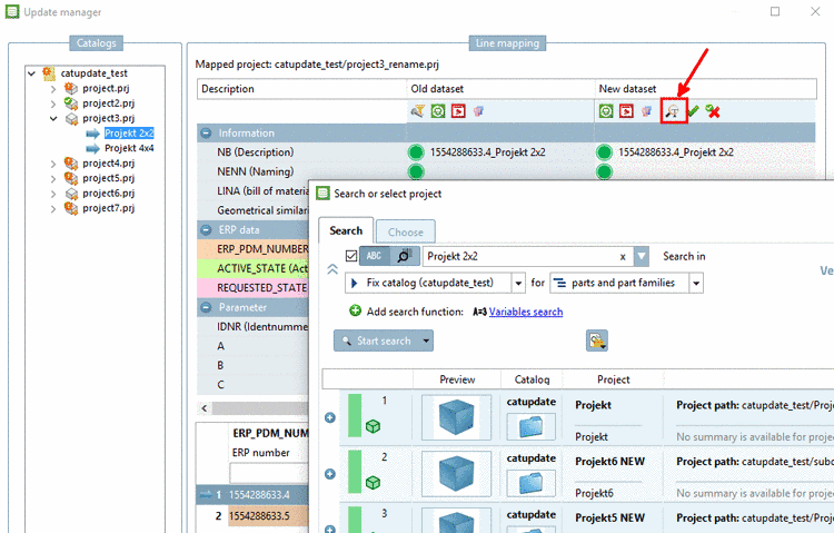
Search function (tabbed page Search)
For projects which could not be mapped or if a wrong project has been assigned, use the search function Search project
and search for similar project name
or values.Enter variables and values of the old dataset. If you know an order number which is shown in any column, you can also search with this.
Double-click on the desired search result.
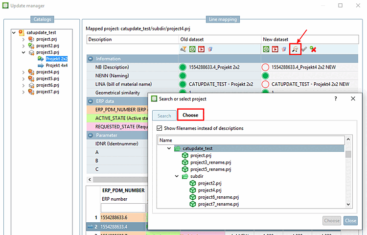
-> The new project is displayed under Line mapping -> Assigned project.
-> The values are inserted under New dataset. (If you double-clicked on project level you possibly have to adjust the table line.)
Confirm the assignment by clicking on the green checkmark
.-> The respective confirmation message appears.
Furthermore a green checkmark is displayed in the index tree on the edited project line.
Search function (tabbed page Choose)
Another option to find the appropriate dataset is to open the new index tree in parallel to the old index tree and to search via the directory structure.
Context menu command Change target project
In clear cases you can directly assign another project via context menu command Change target project.
-> The dialog box Choose project is opened.
In the index tree, select the desired project and confirm by clicking on .
Independent on the variant used to make the selection: Now finally confirm the new assignment by clicking on the green checkmark
Approve assignment.Now the symbol for an assigned and approved dataset
is displayed in the index tree,
in the respective line.













![[Tip]](https://webapi.partcommunity.com/service/help/latest/pages/fr/partwarehouse/doc/images/tip.png)
![[Note]](https://webapi.partcommunity.com/service/help/latest/pages/fr/partwarehouse/doc/images/note.png)


