Wenn eine Update-Version ein ganzes Verzeichnis, Projekt oder bestimmte Ausprägungen innerhalb des Projekts nicht mehr aufweist, kann der Fall eintreten, dass Verknüpfungen in der LinkDB ins Leere gehen.
Sobald eine bestimmte Ausprägung in der Verzeichnisstruktur selektiert wird, ist die fehlende Entsprechung rechts im Dialogbereich Zeilenzuordnung [Line mapping] ebenfalls zu erkennen:
Dass ein Projekt nicht automatisch zugeordnet wurde, bedeutet nicht unbedingt, dass es nicht mehr existiert; es könnte auch sein, dass nur der Name geändert wurde.
Bei der Bearbeitung der Zuordnungen gibt es daher zwei Möglichkeiten:
Sie können die fehlende Zuordnung nun im Dialogbereich Zeilenzuordnung [Line mapping] in der Spalte Neuer Datensatz [New dataset] mittels Klick auf den grünen Haken
bestätigen.Neue Zeile/Projekt manuell zuordnen
Jetzt gibt es wieder zwei Fälle:
Es soll eine neue Zeilenzuordnung im selben Projekt stattfinden.
-> Ändern Sie hierzu in der Tabelle die Zeile und bestätigen Sie mit dem Befehl
Zuordnung
bestätigen [Approve assignment].Es soll eine Zeile in einem anderen Projekt zugeordnet werden.
Hier gibt es wieder mehrere Möglichkeiten:
Suchfunktion (Registerseite Suchen [Search])
Für Projekte, die nicht gemappt werden konnten oder wenn ein falsches Projekt zugeordnet wurde, benutzen Sie die Suchfunktion Projekt suchen [Search project]
und suchen nach einem ähnlich
klingenden Projektnamen bzw. ähnlichen Werten.-> Es öffnet sich das Dialogfenster Projekt suchen oder auswählen [Search or select project].
Tragen Sie Variablen und Werte des alten Datensatzes ein. Falls Sie eine Bestellnummer kennen, die in irgendeiner Spalte steht, können Sie auch damit suchen.
Führen Sie auf dem gewünschten Suchergebnis einen Doppelklick aus.
-> Das neue Projekt wird unter Zeilenzuordnung [Line mapping] -> Zugeordnetes Projekt [Assigned project] angezeigt.
Die Werte werden unter Neuer Datensatz [New dataset] eingetragen. (Falls Sie den Doppelklick auf Projektebene ausgeführt haben, passen Sie evtl. noch die Tabellenzeile an.)
Bestätigen Sie die Zuordnung mit Klick auf den grünen Haken
.-> Es erscheint eine entsprechende Meldung.
Außerdem erscheint im Indexbaum ein grünes Häkchen auf der bearbeiteten Projektzeile.
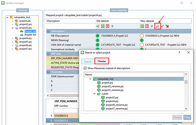
Suchfunktion (Registerseite Auswählen [Choose])
Eine weitere Möglichkeit den passenden Datensatz zum alten Projekt zu finden, besteht darin, parallel zum alten Indexbaum den neuen Indexbaum zu öffnen und über die Verzeichnisstruktur zu suchen.
Klicken Sie auf das Icon Projekt suchen [Search project]
.-> Es öffnet sich das Dialogfenster Projekt suchen oder auswählen [Search or select project].
Führen Sie auf dem passenden Projekt einen Doppelklick aus.
-> Die Werte einer Standardzeile werden in der Spalte Neuer Datensatz [New dataset] bzw. Selektierter Datensatz [Selected dataset] eingetragen.
Bestätigen Sie die Zuordnung mit Klick auf den grünen Haken
. Verfahren Sie auf diese Weise
auch mit der anderen Projektzeile.
Kontextmenübefehl Zielprojekt ändern [Change target project]
In klaren Fällen können Sie mittels Kontextmenübefehl Zielprojekt ändern [Change target project] direkt ein anderes Projekt zuweisen.
-> Das Dialogfenster Projekt auswählen [Choose project] wird geöffnet.
Wählen Sie im Indexbaum das gewünschte Projekt und bestätigen Sie mittels .
Egal mit welcher Variante Sie die Auswahl getroffen haben: Bestätigen Sie nun abschließend die neue Zuordnung mit Klick auf den grünen Haken
Zuordnung
bestätigen [Approve assignment].In der Verzeichnisstruktur in der entsprechenden Zeile wird nun das Symbol für einen zugeordneten Datensatz angezeigt
.













![[Tipp]](https://webapi.partcommunity.com/service/help/latest/pages/de/partwarehouse/doc/images/tip.png)
![[Hinweis]](https://webapi.partcommunity.com/service/help/latest/pages/de/partwarehouse/doc/images/note.png)


![Beispiel: ganzes Projekt geändert mittels "Zielprojekt ändern [Change target project]"](https://webapi.partcommunity.com/service/help/latest/pages/de/partwarehouse/doc/resources/img/img_bdfe4b116a624b2facb6a445af5c31a1.png)