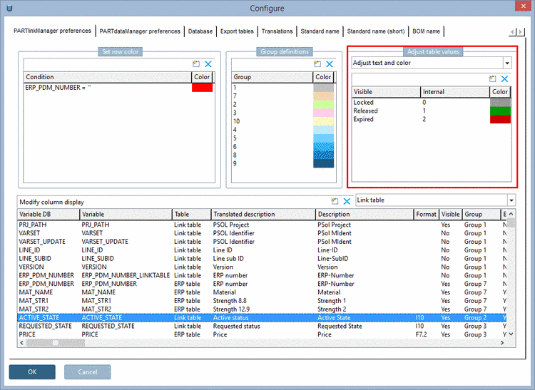
L'option Adapter le texte et la couleur [Adjust text and color] permet d'attribuer un texte aux valeurs internes et de déterminer en même temps la couleur d'affichage. Cette fonction est un mélange des deux précédentes.
Ce réglage est valable pour PARTdataManager/3Dfindit et PARTlinkManager de la même manière.
Le
Le réglage se fait dans le fichier de configuration
$CADENAS_SETUP/plinkcommon.cfg:
Bloc [MAPPING_<variable name>] : Le nom de la clé représente le texte affiché, la première valeur représente la valeur interne, les suivantes représentent la couleur sous forme de code RGB.
[MAPPING_ACTIVE_STATE] Locked="0","255","0","0" Released="1","0","255","0" Expired="2","0","0","0"
Le réglage dans l'interface utilisateur s'effectue dans PARTlinkManager sous Outils [Extras] Menu -> Configurer [Configure] la boîte de dialogue -> Onglet Réglages PARTlinkManager [PARTlinkManager preferences] -> Zone de dialogue Personnaliser les valeurs des tableaux [Adjust table values] -> Personnaliser [Adjust text] la sélection des champs de liste Texte [Adjust text]:
Affichage dans PARTdataManager


