L'option Ajuster la couleur avec une condition [Adjust color with condition] permet de définir une condition pour contrôler la couleur en fonction de la taille de la valeur.
Ce réglage est valable pour PARTdataManager/3Dfindit et PARTlinkManager de la même manière.
Réglage dans le fichier de configuration
$CADENAS_SETUP/plinkcommon.cfg:
Bloc [COLMAPPING_<variable name>], clé COLORCOND<NUMBER>. La première valeur contient la condition ; utilisez des opérateurs logiques tels que <, <=, >,>=, = . Les valeurs suivantes représentent la couleur en code RGB.
[COLMAPPING_PRICE] COLORCOND0="PRICE>=20","255","0","0" COLORCOND1="PRICE<20","0","128","64"
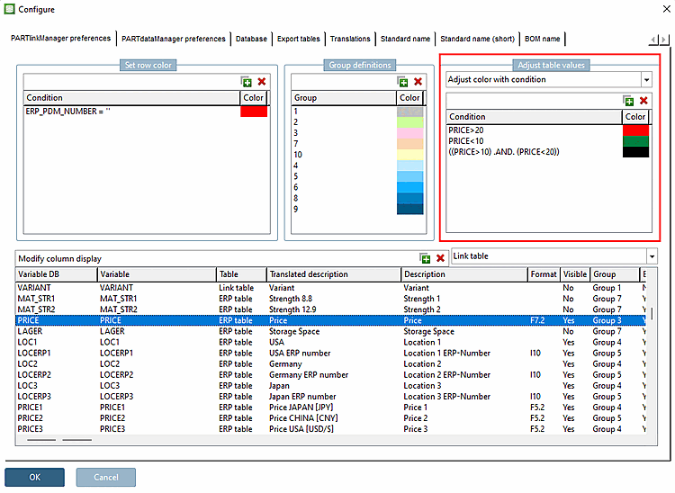
Réglage dans l'interface utilisateur sous PARTlinkManager -> Menu Outils [Extras] -> Configurer [Configure] la boîte de dialogue -> Onglet Paramètres PARTlinkManager [PARTlinkManager preferences] -> Zone de dialogue Adapter les valeurs du tableau [Adjust table values] -> Adapter la couleur avec condition [Adjust color with condition]
Exemple de la colonne "PRICE" :
Affichage dans PARTlinkManager



![[Remarque]](https://webapi.partcommunity.com/service/help/latest/pages/fr/partwarehouse/doc/images/note.png)