Utilizzare l'opzione Regola colore con condizione [Adjust color with condition] per impostare una condizione per controllare il colore in base alla dimensione del valore.
L'impostazione si applica anche a PARTdataManager/3Dfindit e PARTlinkManager.
Impostazione nel file di configurazione
$CADENAS_SETUP/plinkcommon.cfg:
Blocco [COLMAPPING_<nome variabile>], chiave COLORCOND<NUMERO>. Il primo valore contiene la condizione; utilizzare operatori logici come <, <=, >,>=, = . I seguenti valori rappresentano il colore nel codice RGB.
[COLMAPPING_PRICE] COLORCOND0="PRICE>=20","255","0","0" COLORCOND1="PRICE<20","0","128","64"
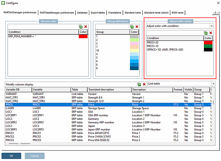
Impostazione nell'interfaccia utente in PARTlinkManager -> Menu Extra [Extras] -> Finestra di dialogo Configura [Configure] -> Pagina delle impostazioni di PARTlinkManager [PARTlinkManager preferences] -> Area di dialogo Regola valori tabella [Adjust table values] -> Regola colore con condizione [Adjust color with condition]
Esempio per la colonna "PREZZO":
Visualizzazione in PARTlinkManager



![[Nota]](https://webapi.partcommunity.com/service/help/latest/pages/it/partwarehouse/doc/images/note.png)