L'option Définir le bitmap (PDataMgr uniquement) [Set bitmap (PDataMgr only)] permet de définir des valeurs internes et d'y mapper une image de votre choix.
Ce paramètre s'applique aussi bien à PARTdataManager qu'à 3Dfindit.
Le paramètre dans le fichier de configuration
$CADENAS_SETUP/plinkcommon.cfg:
Bloc [BMPMAPPING_<variable name>], clé BMPCODE<NUMBER>, première valeur avec le terme affiché, deuxième valeur avec le chemin de l'image
![]() | Remarque |
|---|---|
Le mappage sur l'image déposée ne fonctionne que si, dans la boîte de dialogue, les majuscules et les minuscules correspondent exactement à une valeur par défaut de la liste affichée ou de la saisie libre.
Faites donc correspondre les termes d'affichage de la liste (voir Section 2.2.9.2, « Cartographie des matériaux avec intégration ERP ») avec les termes saisis sous Adapter les valeurs du tableau [Adjust table values]. | |
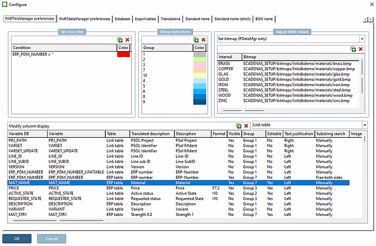
[BMPMAPPING_MAT_NAME] BMPCODE0="BRASS","$CADENAS_SETUP/bitmaps/linkdbdemo/materials/brass.bmp" BMPCODE1="COPPER","$CADENAS_SETUP/bitmaps/linkdbdemo/materials/copper.bmp" BMPCODE2="GLAS","$CADENAS_SETUP/bitmaps/linkdbdemo/materials/glas.bmp"
Réglage dans l'interface utilisateur sous PARTlinkManager -> Menu Outils [Extras] -> Configurer [Configure] dialogue -> Paramètres PARTlinkManager [PARTlinkManager preferences] page d'onglet -> Ajuster les valeurs du tableau [Adjust table values] -> Définir bitmap (seulement PDataMgr) [Set bitmap (PDataMgr only)]
Affichage dans PARTdataManager/3Dfindit
Photos
s’affichent lorsque la fonction Afficher les graphiques dans le tableau [Show graphics in table] a
été activée.
Affichage dans PARTlinkManager
![]() | Remarque |
|---|---|
Assurez-vous qu'une définition est disponible pour tous les matériaux utilisés.
BMPCODE0="BRASS", "C:\ProgramData\cadenas\partsolutions\setup/bitmaps/linkdbdemo/materials/brass.bmp" | |
Le
La définition de la valeur se fait dans erpcustom.cfg bloc -> « USERDIALOG »
-> touche « Matériel ». Pour plus de détails, rendez-vous sur Section 4.11, «
Conception de la boîte de dialogue "Nouveau numéro d'identification" - erpcustom.cfg -> Bloc [USERDIALOG]
».
Autre exemple (voir PLDBDEMO Base de données -> Rôle "LOC1")
[BMPMAPPING_LOC1] BMPCODE0="x","$CADENAS_SETUP/bitmaps/linkdbdemo/department/usa.png"
Interface utilisateur : PARTlinkManager -> Menu Outils [Extras] -> Configurer [Configure] la boîte de dialogue -> Paramètres PARTlinkManager [PARTlinkManager preferences] Page d'onglet -> Ajuster les valeurs du tableau [Adjust table values] -> Définir le bitmap (PDataMgr uniquement) [Set bitmap (PDataMgr only)]
Résultat dans PARTdataManager:
Si
La fonction Graphiques dans le tableau
[Show graphics in table] est désactivée, la valeur interne (dans ce cas « x ») s’affiche dans
de la ligne correspondante.
Si
La fonction Graphiques dans le tableau
[Show graphics in table] est activée, l’image s’affichera dans le
ligne.

![[Remarque]](https://webapi.partcommunity.com/service/help/latest/pages/fr/partwarehouse/doc/images/note.png)







