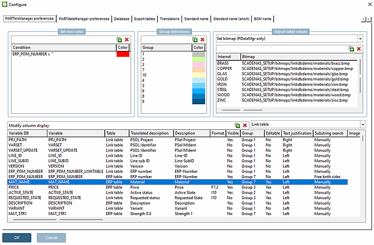
Mit Hilfe der Option Bitmap setzen (nur PDataMgr) [Set bitmap (PDataMgr only)] setzen Sie interne Werte und mappen darauf ein beliebiges Bild.
Die Einstellung gilt für PARTdataManager und 3Dfindit gleichermaßen.
Einstellung in der Konfigurationsdatei
$CADENAS_SETUP/plinkcommon.cfg:
Block [BMPMAPPING_<variable name>], Schlüssel BMPCODE<NUMBER>, erster Wert mit angezeigtem Begriff, zweiter Wert mit Bildpfad
![]() | Hinweis |
|---|---|
Das Mapping auf das hinterlegte Bild funktioniert nur, wenn im Dialog die Groß-, Kleinschreibung exakt einem Vorgabewert aus der angezeigten Liste bzw. der freien Eingabe entspricht.
Stimmen Sie also die Anzeigebegriffe der Liste (siehe Abschnitt 2.2.9.2, „Materialmapping mit ERP-Integration “) mit den unter Tabellenwerte anpassen [Adjust table values] eingetragenen Begriffen ab. | |
[BMPMAPPING_MAT_NAME] BMPCODE0="BRASS","$CADENAS_SETUP/bitmaps/linkdbdemo/materials/brass.bmp" BMPCODE1="COPPER","$CADENAS_SETUP/bitmaps/linkdbdemo/materials/copper.bmp" BMPCODE2="GLAS","$CADENAS_SETUP/bitmaps/linkdbdemo/materials/glas.bmp"
Einstellung in Benutzeroberfläche unter PARTlinkManager -> Extras Menü -> Konfigurieren [Configure] Dialog -> PARTlinkManager Einstellungen [PARTlinkManager preferences] Registerseite -> Tabellenwerte anpassen [Adjust table values] -> Bitmap setzen (nur PDataMgr) [Set bitmap (PDataMgr only)]
Anzeige in PARTdataManager/3Dfindit
Bilder
werden angezeigt, wenn die Funktion Grafiken in Tabelle anzeigen [Show graphics in table]
aktiviert wurde.
![]() | Hinweis |
|---|---|
Stellen Sie sicher, dass für alle verwendeten Materialien eine Definition verfügbar ist.
BMPCODE0="BRASS","C:\ProgramData\cadenas\partsolutions\setup/bitmaps/linkdbdemo/materials/brass.bmp" | |
Die
Wertedefinition passiert in erpcustom.cfg -> Block "USERDIALOG"
-> Schlüssel "Werkstoff". Details hierzu finden Sie unter Abschnitt 4.11, „
Gestaltung
Dialogfenster "Neue Ident-Nummer" -
erpcustom.cfg -> Block [USERDIALOG]
“.
Weiteres Beispiel (Siehe PLDBDEMO Datenbank -> Rolle "LOC1")
[BMPMAPPING_LOC1] BMPCODE0="x","$CADENAS_SETUP/bitmaps/linkdbdemo/department/usa.png"
Benutzeroberfläche: PARTlinkManager -> Extras Menü -> Konfigurieren [Configure] Dialogfenster -> PARTlinkManager Einstellungen [PARTlinkManager preferences] Registerseite -> Tabellenwerte anpassen [Adjust table values] -> Bitmap setzen (nur PDataMgr) [Set bitmap (PDataMgr only)]
Wenn
die Funktion Grafiken in Tabelle
anzeigen [Show graphics in table]
deaktiviert ist, wird der interne Wert (hier "x") in
der entsprechenden Zeile angezeigt.
Wenn
die Funktion Grafiken in Tabelle
anzeigen [Show graphics in table]
aktiviert ist, wird das Bild in der entsprechenden
Zeile angezeigt.

![[Hinweis]](https://webapi.partcommunity.com/service/help/latest/pages/de/partwarehouse/doc/images/note.png)







