Les plugins vous permettent de marquer des projets de manière ciblée avec certaines classes et caractéristiques.
L'exemple suivant montre la création de la classe "CNS_NAMED_AXIS" avec ses caractéristiques spécifiques.
Sous Sélection du projet, sélectionnez le projet auquel vous souhaitez appliquer le plug-in.
Cliquez sur le bouton
Classification avec plugin
modifier [Edit classification with plugin].
-> La boîte de dialogue Sélectionner un plugin [Select plugin] s'ouvre.
Sélectionnez le plugin souhaité et confirmez en cliquant sur .
(Actuellement, uniquement à titre d'exemple "CNS_AXIS_NAMED". Peut être étendu en fonction des exigences spécifiques du client).
-> La boîte de dialogue Editer la classification avec le plugin [Edit classification with plugin] s'ouvre.
Le présent exemple est conçu de telle sorte que sous Action, il est possible de définir si la classe doit être ajoutée ou supprimée et sous Nombre [Count], de déterminer la quantité d'instances.
-> 10 instances de la classe CNS_AXIS_NAMED ont été créées, chacune avec ses caractéristiques spécifiques (attributs).
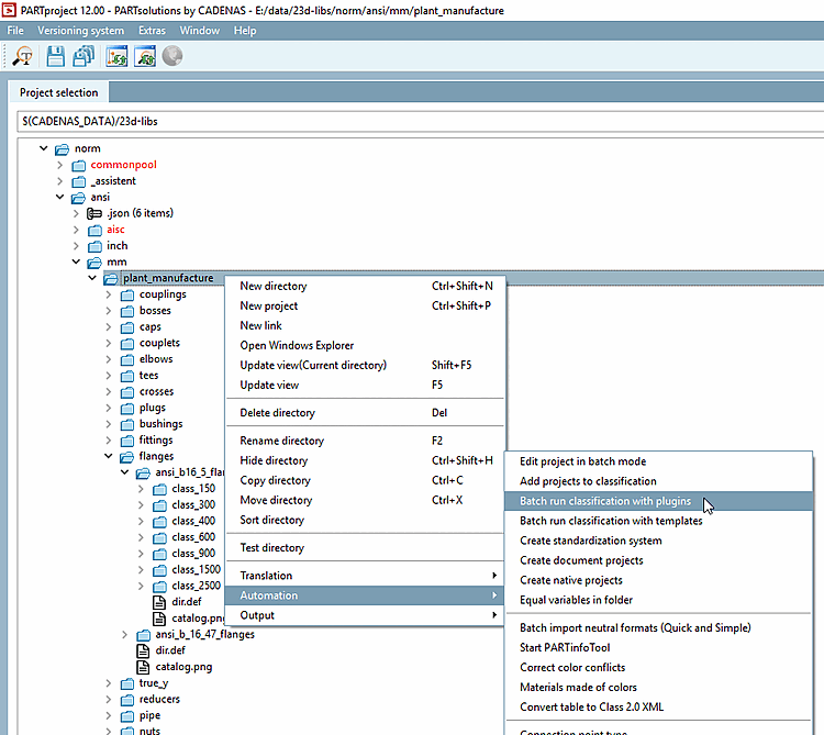
Au niveau du répertoire, le plugin peut également être exécuté par lot.
Sélectionnez le répertoire souhaité sous Sélection du projet [Project selection] et appelez la commande de menu contextuel Classification par lots avec plugins [Batch run classification with plugins] sous Automatisation [Automation].
-> La boîte de dialogue Exécuter le plugin de classification [Execute classification plugin] s'ouvre.
Sélectionnez les projets auxquels vous souhaitez appliquer le plugin en maintenant la touche Ctrl enfoncée.

![Traiter la classification avec un plugin [Edit classification with plugin]](https://webapi.partcommunity.com/service/help/latest/pages/fr/partwarehouse/doc/resources/img/img_236aeb2f338641dcb8d521b6b3346b08.png)
![Sélectionner un plugin [Select plugin]](https://webapi.partcommunity.com/service/help/latest/pages/fr/partwarehouse/doc/resources/img/img_d0775be70e824e5a9d700ed190094187.png)
![Traiter la classification avec un plugin [Edit classification with plugin]](https://webapi.partcommunity.com/service/help/latest/pages/fr/partwarehouse/doc/resources/img/img_e4ea3a6fc2d64bce9a428d0e79278aca.png)
![Classes sélectionnées [Selected classes]](https://webapi.partcommunity.com/service/help/latest/pages/fr/partwarehouse/doc/resources/img/img_79f14e67b9f64f63a54f5516fdc6e510.png)
![Classification par lots avec plugins [Batch run classification with plugins]](https://webapi.partcommunity.com/service/help/latest/pages/fr/partwarehouse/doc/resources/img/img_c0490fb89e4c463cab3ff151d1bfaab1.png)
![Exécuter le plugin de classification [Execute classification plugin]](https://webapi.partcommunity.com/service/help/latest/pages/fr/partwarehouse/doc/resources/img/img_7df192bbb88144da82d911e4a780d103.png)