La fonction Enrichir le catalogue avec des informations PDT [Enrich catalog with PDT information] vous permet de mettre automatiquement à disposition des informations PDT dans votre catalogue. La condition préalable est un fichier Excel préparé en conséquence.
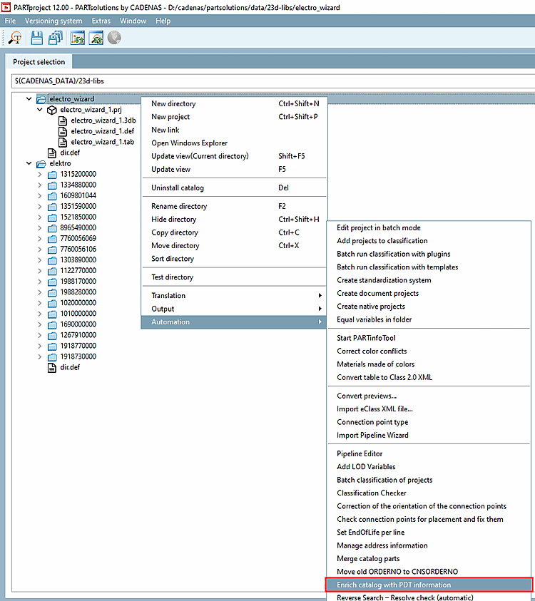
Appelez la boîte de dialogue Importation PDT [PDT Import] sous Automatisation [Automation] -> Enrichir le catalogue avec des informations PDT [Enrich catalog with PDT information].
Automatisation [Automation] -> Enrichir le catalogue avec des informations PDT [Enrich catalog with PDT information]
-> La boîte de dialogue PDT Import s'ouvre.
PDT: Naviguez via pour accéder au fichier Excel ou au modèle souhaité.
Configuration : Dans le , sélectionnez
:/configurations/base.cfg.: Le point a été supprimé par rapport à la V12.9, car l'accessoire est écrit via le chemin relatif et non pas via le POOL Id.
Les cases à cocher en bas ont été supprimées par rapport à la version 12.9 :
N’utilisez pas une recherche [Do not use search] via le Nouveau . Tant que le numéro de commande et il n’y a pas de variantes, ce n’est pas nécessaire. Dans le cas de champs jaunes (plages de valeurs), la fonction Une résolution des variantes peut être lancée. Numéros de commande du Les variantes finissent dans un cache (
$CADENAS_USER/pdt_import/cache.json), qui est ensuite utilisé pour identifier les bonnes lignes Devient. Tant que le catalogue ne change pas, ce n’est qu’une seule fois nécessaire.est représenté par le fichier PDT et une colonne CNS_CONDITION. Si les classifications doivent être valables pour l'ensemble du fichier de projet ("tout" signifie pour toutes les valeurs des variables de plage de valeurs), il faut définir une colonne CNS_CONDITION avec la valeur "empty" (possible dans toutes les tables pertinentes).
La combinaison d'attributs [Combine attributes] n'est pas nécessaire. Si l'on veut des champs avec des algorithmes(dans l'exemple ci-dessous, il ne s'agit pas d'un algorithme, n'est-ce pas ?), la méthode recommandée est de les ajouter manuellement dans la table et d'utiliser des crochets dans le PDT pour demander à l'importateur de faire référence à la colonne correspondante [NOM DE LA COLONNE] -> la classification fait référence à la colonne de la table NOM DE LA COLONNE.
Supprimer les anciennes classifications lors de l'importation [Remove old classifications during import]: cela peut être représenté après le chargement des produits par le nouveau bouton . Toutes les classifications qui possèdent un nom d'instance commençant par "PDT_" seront supprimées.
Traiter de manière paramétrique [Parametric processing]: Sans objet et contrôlé par la colonne CNS_CONDITION du tableau Excel Connection Point Information.
Autres changements par rapport à la version 12.9:
Le Les informations de débogage sont stockées après chaque importation sous
$CADENAS_USER/pdt_importchargé.En plus de la ligne EClass Property, la ligne Variable name est maintenant également traitée. Alors que la première devrait être un Id unique (en cas de double occurrence, la première est considérée comme la traduction allemande et la deuxième comme la traduction anglaise d'un champ), la deuxième devrait contenir un nom d'attribut, afin qu'elle puisse être mappée directement sur un attribut d'une classe. Le mappage peut être remplacé dans le fichier de configuration. En fin de compte, il serait toutefois optimal d'avoir autant de mappings corrects que possible dans le modèle PDT.
Nouvelles fonctionnalités importantes:
Si 2 assemblages partagent les mêmes sous-parties, les points d'attache déjà classifiés sont reconnus et mis à jour avec les nouvelles valeurs de l'importation actuelle. Si ceux-ci doivent avoir des valeurs différentes, il faut utiliser des points d'attache d'assemblage, car des valeurs différentes pour les points ne seraient possibles dans ce cas que si l'on pouvait les différencier pour leur assemblage respectif via CNS_CONDITION.
Pour effectuer une importation, il n'est pas nécessaire de disposer de tables spécifiques. Il est par exemple possible de faire une importation qui n'importe que le CP ou que les accessoires.
Pour les assemblages, les caractéristiques des classes qui ne concernent pas les points d'attache sont écrites dans le projet d'assemblage (par ex. "CNSELEK"), les caractéristiques des points d'attache ("CNS_CP") dans le premier sous-parties qui possède un point d'attache avec le nom correspondant.


![[Remarque]](https://webapi.partcommunity.com/service/help/latest/pages/fr/partwarehouse/doc/images/note.png)
![Automatisation [Automation] -> Enrichir le catalogue avec des informations PDT [Enrich catalog with PDT information]](https://webapi.partcommunity.com/service/help/latest/pages/fr/partwarehouse/doc/resources/img/img_4a5cffb10cf147798296becfe2b78af7.png)









