È possibile utilizzare la funzione Arricchisci catalogo con informazioni PDT [Enrich catalog with PDT information] per rendere automaticamente disponibili le informazioni PDT nel catalogo. Il prerequisito è un file Excel opportunamente preparato.
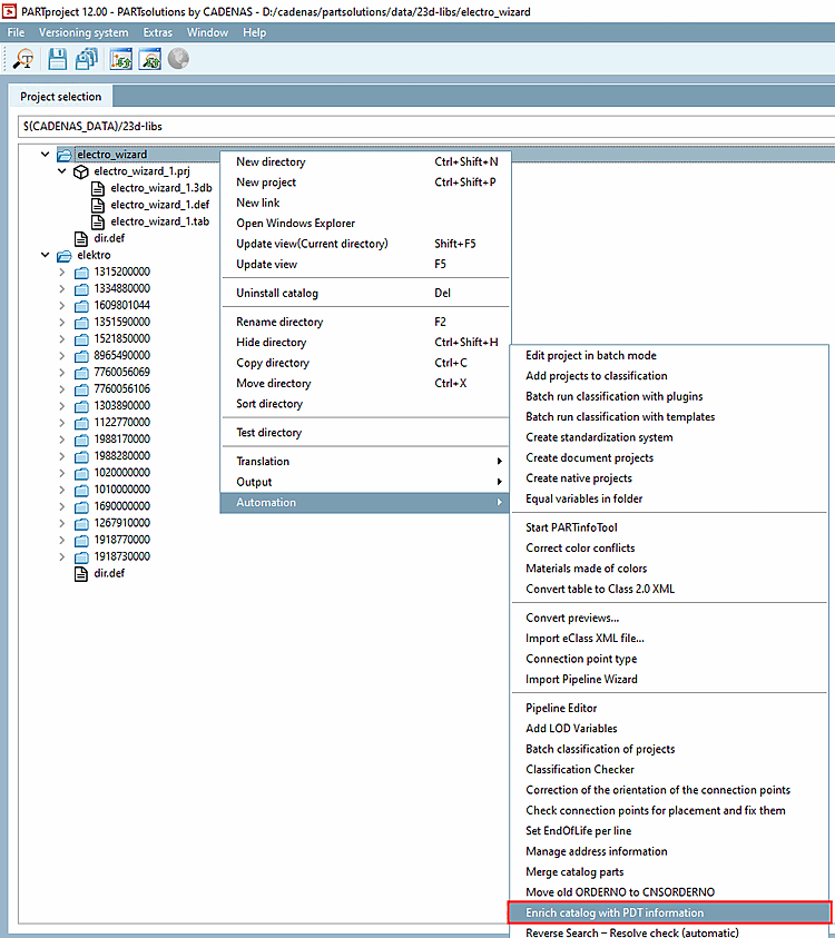
Richiamare la finestra di dialogo Importazione PDT [PDT Import] in Automazione [Automation] -> Arricchisci il catalogo con informazioni PDT [Enrich catalog with PDT information].
Figura 5.1193. Automazione [Automation] -> Arricchire il catalogo con informazioni sulla PDT [Enrich catalog with PDT information]
-> Si apre la finestra di dialogo Importazione PDT.
Configurazione: Nella finestra di dialogo Casella di riepilogo, selezionare
:/configurations/base.cfg.: Il punto è stato omesso rispetto alla V12.9, poiché l'accessorio viene scritto tramite il percorso relativo e non l'ID POOL.
Rispetto alla V12.9 sono state eliminate le caselle di controllo in basso:
Non utilizzare una ricerca [Do not use search] tramite il Nuovo . Purché il numero d'ordine e non ci sono varianti, non lo è necessario. Nel caso dei campi gialli (intervalli di valori), la funzione È possibile avviare una risoluzione delle varianti. Numeri d'ordine del Le varianti finiscono in una cache (
$CADENAS_USER/pdt_import/cache.json), che viene poi utilizzato per identificare le linee corrette Diventa. Finché il catalogo non cambia, questo avviene solo una volta necessario.La viene mappata tramite il file PDT e una colonna CNS_CONDITION. Se le classificazioni devono essere applicate all'intero file di progetto ("intero" significa per tutti i valori delle variabili dell'intervallo di valori), è necessario impostare una CNS_CONDITION con il valore "vuoto" (possibile in tutte le tabelle pertinenti).
La combinazione di attributi [Combine attributes] non è assolutamente necessaria. Se si desiderano campi con algoritmi(nell'esempio seguente non si tratta di un algoritmo, vero?), il modo consigliato è di inserirli manualmente nella tabella e di indicare all'importatore di fare riferimento alla colonna corrispondente usando le parentesi quadre nel PDT [NOME COLONNA] -> La classificazione fa riferimento alla colonna della tabella NOME COLONNA.
Rimuovere le vecchie classificazioni durante l'importazione [Remove old classifications during import]: questa operazione può essere eseguita dopo il caricamento dei prodotti utilizzando il nuovo pulsante . Tutte le classificazioni con un nome di istanza che inizia con "PDT_" vengono eliminate.
Elaborazione parametrica [Parametric processing]: Non si applica e si controlla tramite la colonna CNS_CONDITION della tabella Excel Connection Point Information.
Altre modifiche rispetto alla V12.9:
Le Le informazioni di debug vengono archiviate dopo ogni importazione in
$CADENAS_USER/pdt_importcaricato.Oltre alla riga della proprietà EClass, viene ora elaborata anche la riga del nome della variabile. Mentre la prima dovrebbe essere un ID univoco (se si presenta due volte, la prima viene considerata come la traduzione tedesca e la seconda come quella inglese di un campo), la seconda dovrebbe contenere un nome di attributo, in modo da poter essere mappata direttamente a un attributo di una classe. La mappatura può essere sovrascritta nel file di configurazione. In definitiva, tuttavia, sarebbe ideale avere una mappatura il più possibile corretta nel modello PDT.
Nuove importanti caratteristiche:
Se due assiemi condividono le stesse sottoparti, i punti di connessione già classificati vengono riconosciuti e aggiornati con i nuovi valori dell'importazione corrente. Se questi devono avere valori diversi, si devono usare i punti di connessione dell'assieme, poiché in questo caso sarebbe possibile avere valori diversi per i punti solo se si potessero differenziare per il rispettivo assieme tramite CNS_CONDITION.
Non è necessario che siano disponibili tabelle specifiche per effettuare un'importazione. Ad esempio, è possibile importare solo CP o solo accessori.
Per gli assiemi, le caratteristiche delle classi che non influiscono sui punti di connessione vengono scritte nel progetto dell'assieme (ad esempio, "CNSELEK"), mentre le caratteristiche dei punti di connessione ("CNS_CP") vengono scritte nella prima sottoparte che ha un punto di connessione con il nome corrispondente.


![[Nota]](https://webapi.partcommunity.com/service/help/latest/pages/it/partwarehouse/doc/images/note.png)
![Automazione [Automation] -> Arricchire il catalogo con informazioni sulla PDT [Enrich catalog with PDT information]](https://webapi.partcommunity.com/service/help/latest/pages/it/partwarehouse/doc/resources/img/img_1bb55bb0a63c49098cd8ac2f50815dd8.png)









