Se una versione aggiornata non contiene più un'intera directory, un progetto o alcune caratteristiche all'interno del progetto, i collegamenti nel LinkDB possono diventare vuoti.
Non appena viene selezionata una determinata caratteristica nella struttura della directory, la corrispondenza mancante è visibile anche a destra nell'area di dialogo Assegnazione delle righe [Line mapping]:
Il fatto che un progetto non sia stato assegnato automaticamente non significa necessariamente che non esista più; potrebbe anche essere che sia stato cambiato solo il nome.
Esistono quindi due opzioni per l'elaborazione degli incarichi:
Confermare l'assegnazione mancante
Ora puoi controllare l'assegnazione mancante nella sezione Assegnazione riga [Line mapping] nella colonna Nuovo record [New dataset] facendo clic sul pulsante Segno di spunta verde
confermare.Assegnare manualmente una nuova linea/progetto
Ora ci sono di nuovo due casi:
L'assegnazione di una nuova linea deve avvenire nello stesso progetto.
-> Per fare ciò, cambia nella tabella la riga e confermare con il comando
assegnazione
confermare [Approve assignment].
Deve essere assegnata una riga in un altro progetto.
Anche in questo caso ci sono diverse opzioni:
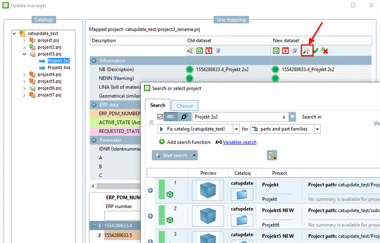
Funzione di ricerca ( [Search] pagina della scheda Ricerca [Search] )
Per i progetti non mappati o se è stato assegnato un progetto sbagliato , utilizzare la funzione di ricerca Cerca
progetto [Search project] e cercare un
nomi di progetti o valori simili.
-> Si apre la finestra di dialogo Cerca o seleziona progetto [Search or select project].
Inserire le variabili e i valori del vecchio record di dati. Se si conosce un numero d'ordine presente in una colonna, è possibile utilizzarlo per la ricerca.
Fare doppio clic sul risultato della ricerca desiderato.
-> Il nuovo progetto viene visualizzato in Assegnazione linea [Line mapping] -> Progetto assegnato [Assigned project].
I valori sono inseriti in Nuovo record di dati [New dataset]. (Se si è fatto doppio clic a livello di progetto, potrebbe essere necessario modificare la riga della tabella).
Conferma l'assegnazione Fare clic sul segno di spunta verde
.-> Viene visualizzato un messaggio corrispondente.
Un segno di spunta verde appare anche sulla riga del progetto modificato nell'albero degli indici.
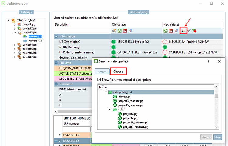
Funzione di ricerca ( [Choose] pagina di selezione [Choose] della scheda)
Un altro modo per trovare il record di dati corrispondente al vecchio progetto è quello di aprire il nuovo albero degli indici in parallelo al vecchio albero degli indici e cercare attraverso la struttura delle directory.
Clicca sull'icona Progetto Cerca [Search project]
.
-> Si apre la finestra di dialogo Cerca o seleziona progetto [Search or select project].
Fare doppio clic sul progetto appropriato.
-> I valori di una riga standard vengono inseriti nella colonna Nuovo record di dati [New dataset] o Record di dati selezionati [Selected dataset].
Conferma l'assegnazione Fare clic sul segno di spunta verde
. Procedi in questo modo
anche con l'altra linea di progetto.
Comando del menu contestuale Cambia progetto di destinazione [Change target project]
In casi chiari, è possibile assegnare direttamente un progetto diverso utilizzando il comando del menu contestuale Cambia progetto di destinazione [Change target project].
-> Si apre la finestra di dialogo Seleziona progetto [Choose project].
Selezionare il progetto desiderato nell'albero degli indici e confermare facendo clic su .
Non importa quale variante usi selezione: Infine, conferma il Nuovo compito facendo clic sul segno di spunta verde
compito
confermare [Approve assignment].













![[Suggerimento]](https://webapi.partcommunity.com/service/help/latest/pages/it/3dfindit/doc/images/tip.png)
![[Nota]](https://webapi.partcommunity.com/service/help/latest/pages/it/3dfindit/doc/images/note.png)



![Esempio: modifica dell'intero progetto con "Modifica progetto di destinazione [Change target project]".](https://webapi.partcommunity.com/service/help/latest/pages/it/3dfindit/doc/resources/img/img_b29c65fdcf2944b8a50a2bcd483398a4.png)