![]() | Note |
|---|---|
In order to rename variables, it does not suffice simply to change the name only in the table. The corresponding change must also be made in the geometry. | |
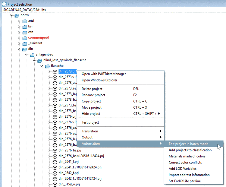
Such a change can be done "in one go" in PARTproject:
Click with the right mouse button on the project file *.prj which contains the variable in question.
Choose the Automation -> Edit project in batch mode command in the context menu which opens.
-> The dialog box Edit tables in batch run is opened.
In the list field under Name of variable, select the old name and in the field New variable name, enter the new name.
--> This is how to change the variable entry of the *.tab and the *.3db files!

![[Note]](https://webapi.partcommunity.com/service/help/latest/pages/it/ecatalogsolutions/doc/images/note.png)


