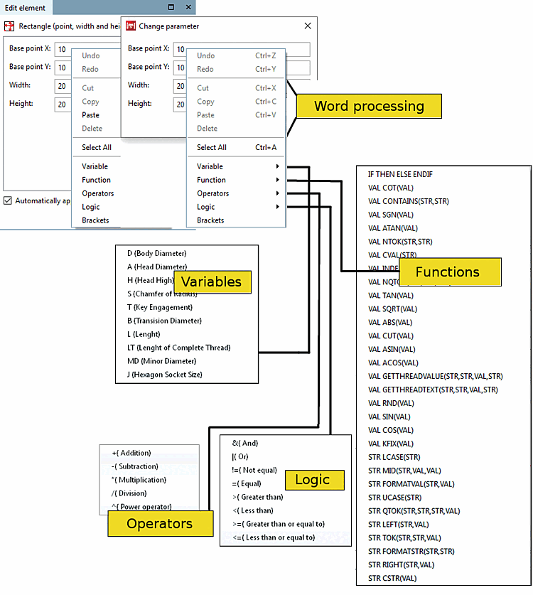
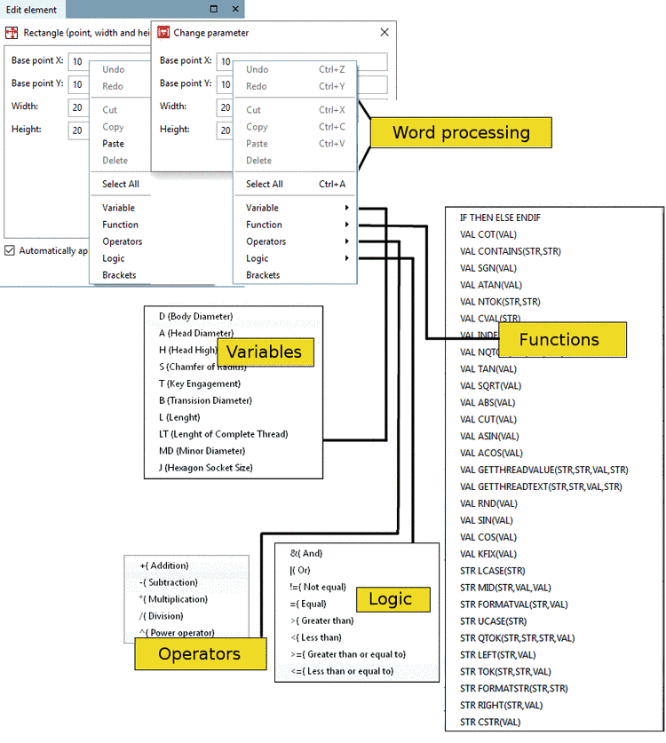
I campi elencati (qui punto base [Base point] X, punto base [Base point] Y, larghezza [Width], altezza [Height] ) nella finestra di aggancio Modifica elemento [Edit element] o nella finestra Modifica parametri [Change parameter] si basano sull'elemento selezionato. Oltre ai valori concreti, è possibile inserire formule o variabili.
![]() | Nota |
|---|---|
Sezione 10.1, “PARTdesigner-Espressioni ”Informazioni dettagliate sulle funzioni matematiche e sulla sintassi esatta sono disponibili su . | |
Utilizzate il menu contestuale allegato (facendo clic con il pulsante destro del mouse sul rispettivo campo) per parametrizzare le rispettive variabili. Le variabili possono essere collegate aritmeticamente utilizzando le voci di menu Funzioni, Operatori, Logica e Parentesi [Brackets]. Le variabili, le funzioni, ecc. vengono trasferite nel campo dei parametri con un semplice clic del mouse e, se necessario, vengono collegate ai parametri esistenti.

![[Nota]](https://webapi.partcommunity.com/service/help/latest/pages/it/ecatalogsolutions/doc/images/note.png)
