È possibile utilizzare l'opzione Personalizza testo [Adjust text] per determinare quale testo viene mappato ai valori interni.
L'impostazione si applica anche a PARTdataManager/3Dfindit e PARTlinkManager.
Le
L'impostazione viene eseguita nel file di configurazione
$CADENAS_SETUP/plinkcommon.cfg:
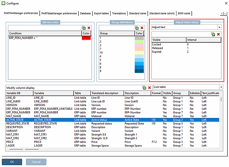
Blocco [MAPPING_<nome variabile>]: Il nome della chiave è il testo visualizzato, il valore è il valore interno.
[MAPPING_ACTIVE_STATE] Locked="0" Released="1" Expired="2"
L'impostazione tramite l'interfaccia utente si effettua in PARTlinkManager -> Menu Extra [Extras] -> Finestra di dialogo Configura [Configure] -> Scheda Impostazioni PARTlinkManager [PARTlinkManager preferences] -> Area di dialogo Regola valori tabella [Adjust table values] -> Regola testo [Adjust text] selezione campo elenco:
Visualizzazione in PARTdataManager
Visualizzazione in PARTlinkManager
Figura 4.142. I valori possono essere modificati manualmente in PARTlinkManager -> Menu contestuale sul set di dati -> Imposta campi [Set fields]



![I valori possono essere modificati manualmente in PARTlinkManager -> Menu contestuale sul set di dati -> Imposta campi [Set fields]](https://webapi.partcommunity.com/service/help/latest/pages/it/ecatalogsolutions/doc/resources/img/img_ea715e63b26643b3a2d827d1fc04aaa2.png)