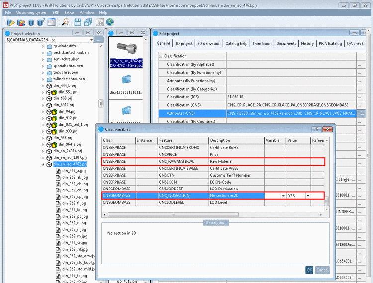
For connection elements such as bolts, nuts, rings, pins, etc. cutting in the 2D view can be prevented.
In image 1 below you can see that with activation of the respective classification attribute only the plate is cut and not the screw itself.
Furthermore semi finished products can be classified as such.
As of V11 the
respective projects are classified via CNS classification. The
declaration via configuration file (ifacecommon.cfg) is
cancelled.
The desired attributes are set in PARTproject under Edit project -> General -> Classification > Attributes (CNS) -> feature CNS_NOSECTION or CNS_RAWMATERIAL.




![[Important]](https://webapi.partcommunity.com/service/help/latest/pages/it/installation/doc/images/important.png)