La funzione Crea batch run deeplink [Batch process generate deeplinks] contiene le stesse funzionalità della funzione Crea deeplink [Generate deeplinks]. Informazioni dettagliate sono disponibili in questa sezione.
Qui si ha anche la possibilità di selezionare singole directory e progetti.
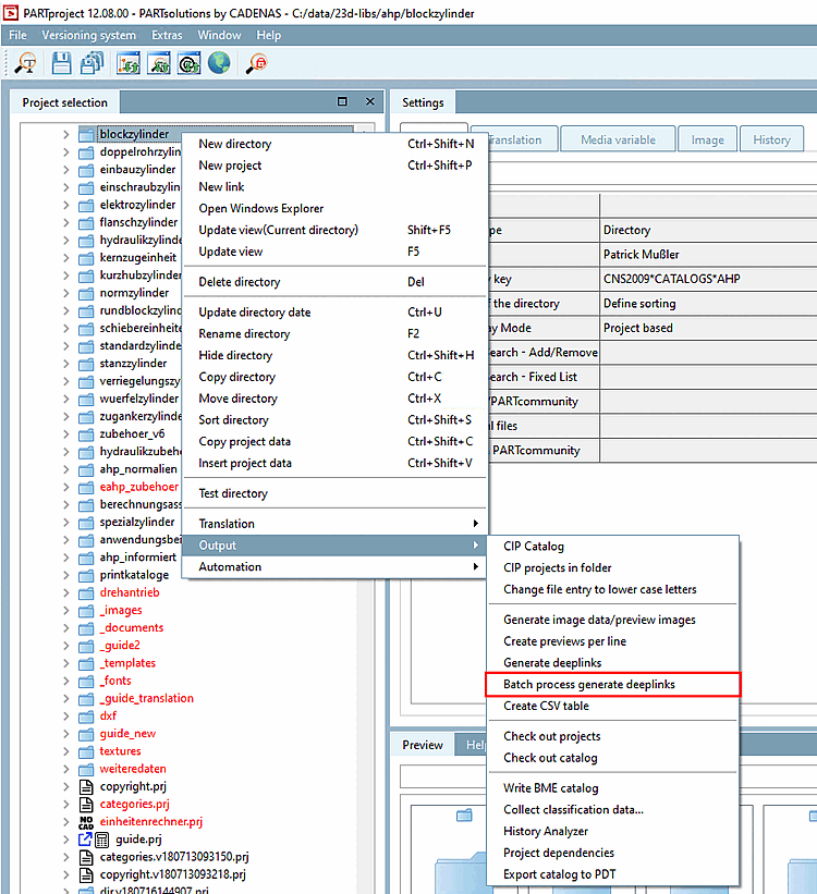
La chiamata viene effettuata tramite il comando del menu contestuale Output > Crea batch run deeplink [Batch process generate deeplinks].
Figura 5.218. Comando del menu contestuale Output > Crea batch per l'esecuzione di deeplink [Batch process generate deeplinks]
-> Si apre la pagina di dialogo Crea batch di esecuzione di collegamenti profondi [Batch process generate deeplinks].

![Comando del menu contestuale Output > Crea batch per l'esecuzione di deeplink [Batch process generate deeplinks]](https://webapi.partcommunity.com/service/help/latest/pages/it/installation_ecatalogsolutions/doc/resources/img/img_fb542bbc432140baa3e9ef7f6b6ce263.png)
