- 7.10.1. Creare una derivazione 2D
- 7.10.1.1. Chiamare la derivazione 2D
- 7.10.1.2. Finestra di dialogo "Vista 2D
- 7.10.1.2.1. Viste standard
- 7.10.1.2.2. Vista combinata
- 7.10.1.2.3. Impostazioni/Visibilità
- 7.10.1.2.4. Ottimizzare dimensioni 2D alternative / vista del disegno sul foglio
- 7.10.1.2.5. Aggiungere la quotatura prima dell'esportazione in PARTdataManager
- 7.10.1.2.6. Trasferire derivazioni speciali o viste tecniche al sistema CAD.
- 7.10.1.3. Menu contestuale e pulsanti nella finestra di dialogo
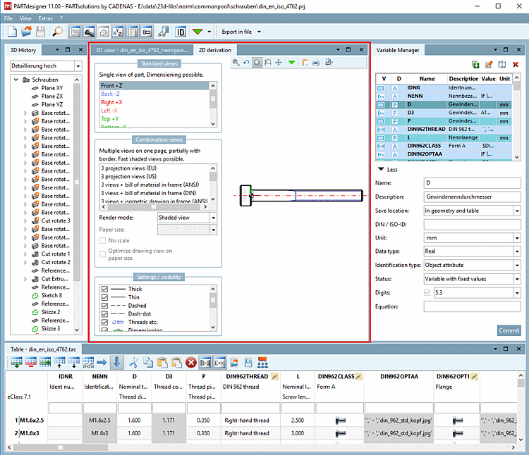
Per visualizzare un solido dalla vista 3D [3D view] in modalità 2D o per utilizzare un
derivato 2D [2D derivation] di esso, è necessario utilizzare il
Selezionare il comando Derivazione 2D [2D derivation] . O tramite la barra degli strumenti
o tramite il menu Visualizza [View].
-> Si apre la finestra di aggancio della derivazione 2D [2D derivation].
Se si seleziona una vista dalle viste standard [Default views] o dalle viste combinate [Combination views], questa viene visualizzata a destra.
![]() | Nota |
|---|---|
La figura precedente mostra una panoramica di tutti gli spazi di lavoro disponibili (finestre di aggancio). Non tutti gli spazi di lavoro sono necessari allo stesso tempo. Progettare l'interfaccia utente come richiesto.
| |
I dettagli sulla vista 2D [2D view] sono riportati nella sezione successiva.


![[Nota]](https://webapi.partcommunity.com/service/help/latest/pages/it/installation_ecatalogsolutions/doc/images/note.png)
![Barra degli strumenti standard [Default]](https://webapi.partcommunity.com/service/help/latest/pages/it/installation_ecatalogsolutions/doc/resources/img/img_71b3ab13b8464f7aafb09380fbabcbe4.png)





![Visualizza il menu [View]](https://webapi.partcommunity.com/service/help/latest/pages/it/installation_ecatalogsolutions/doc/resources/img/img_e542e85283e44ad3aa409d32bcb333fb.png)