Esempio di movimento combinato rotatorio e assiale
La leva rotante in alto muove lo stantuffo in senso assiale su una corsa definita.
Il gruppo deve essere progettato in modo che il movimento assiale e rotatorio funzioni in CAD.
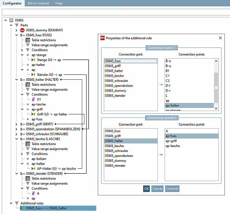
Proprietà del regolo [Rule properties]: piede sul bullone di serraggio
A tale scopo, in questo esempio viene impostata la traduzione "Libero" (da 0 a MAX).
![]() | Importante |
|---|---|
Per i movimenti rotativi e assiali, la rotazione deve essere impostata su LIBERA anche per il movimento assiale per compatibilità con il CAD. | |
Caratteristiche della regola [Rule properties]: bullone di serraggio su capocorda con rotazione libera (senza limiti)
Proprietà della regola [Rule properties]: linguetta sul braccio di presa con rotazione LIBERA (con limiti)
Rotazione con movimento. I limiti generano quindi la massima mobilità del braccio nel CAD.



![[Importante]](https://webapi.partcommunity.com/service/help/latest/pages/it/installation_ecatalogsolutions/doc/images/important.png)





