Con la V12 c'è una nuova funzione Mappatura automatica delle classi: Edit.... [Automatic class mapping: edit...]
Figura 1.453. Dialogo: Modifica della mappatura automatica delle classi [Edit Automatic Class Mapping]
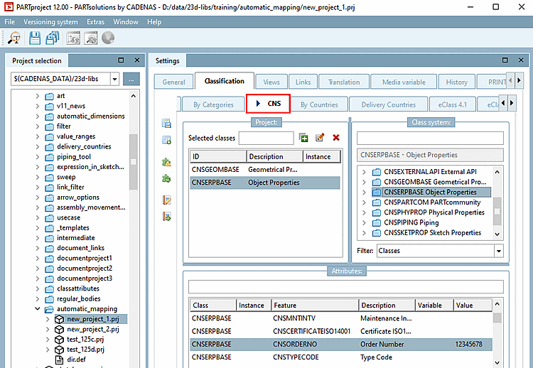
Nell'esempio seguente, una caratteristica della classe della classificazione CNS deve essere mappata a una caratteristica della classe della classificazione eClass 9 .1. Ciò significa che i dati della classe vengono inseriti a partire dalla tabella superiore (mappatura tra le classi) e poi nella tabella inferiore (mappatura tra le caratteristiche). Ciò significa che i dati della classe vengono inseriti a partire dalla tabella superiore (mappatura tra le classi [Mapping between classes] ) e poi i dati della caratteristica vengono inseriti nella tabella inferiore (mappatura tra le caratteristiche [Mapping between characteristics] ).
Nella tabella precedente, fare clic su
Sistema
. [Add System]
-> Si apre l'omonima finestra di dialogo.
Inserire il nome della classificazione desiderata nell'esatta dicitura in minuscolo e confermare con .
Ora compilate i singoli campi:
Sistema di destinazione [Target System]: inserire il nome della classificazione desiderata nella dicitura esatta, in minuscolo, e confermare con Invio.
Classe di destinazione [Target Class]: aprire il campo elenco e selezionare la classe desiderata.
Numero [Number]: Per impostazione predefinita, viene creata un'istanza. Si possono anche creare più istanze della classe.
Bidirezionale [Bidirectional]: per impostazione predefinita, la mappatura avviene solo nella direzione specificata. Se si attiva l'opzione, la mappatura viene eseguita dalla classe di origine [Origin Class] a quella di destinazione [Target Class] e viceversa.
Copia istanza [Copy Instance]: l'intero contenuto della classe viene copiato.
Copia caratteristiche [Copy features]: Vengono copiate tutte le caratteristiche esattamente uguali. Questa opzione esclude le voci della tabella inferiore.
Copia delle caratteristiche mappate [Copy mapped features] (impostazione predefinita): Vengono mappate solo le caratteristiche esplicitamente specificate nella tabella seguente.
Inserire il nome della classificazione desiderata nell'esatta dicitura in minuscolo e confermare con .
Ora compilate i singoli campi:
Classe di origine [Origin Class]: aprire il campo elenco e selezionare la stessa classe della tabella precedente. In alternativa, è possibile utilizzare il simbolo jolly (*), anche se questo ha un impatto negativo sulle prestazioni.
Caratteristica di origine [Origin Characteristic]: aprire il campo elenco e selezionare la caratteristica desiderata.
Sistema di destinazione [Target System]: inserire il nome della classificazione desiderata nella dicitura esatta, in minuscolo, e confermare con Invio.
Classe di destinazione [Target Class]: aprire il campo elenco e selezionare la classe desiderata.
Caratteristica di destinazione [Target Feature]: aprire il campo dell'elenco e selezionare la caratteristica desiderata.
Copia nome caratteristica [Copy Characteristic Name] ("Copia nome variabile"): Selezionare questa opzione se si vuole mappare una variabile specifica.
Copia valore caratteristica [Copy Characteristic Value]: selezionare questa opzione se si vuole mappare un valore fisso.
Mappatura dei valori [Value Mapping] (Facoltativo): fai clic sul pulsante
se desideri regolare il valore originale
volere.-> Si apre l'omonima finestra di dialogo.
Inserendo il valore originale [Original Value] e il valore di destinazione [Target Value] , è possibile impostare il valore di destinazione adattare. Dopo aver confermato con l'aspetto del pulsante sul
.Unità di copia [Copy unit]: l'impostazione predefinita è attivata.
Unità di destinazione [Objective Unit] (opzionale): Se viene specificata un'unità, i valori vengono convertiti automaticamente.
Eseguire la mappatura facendo clic su .
Selezionare un componente con la classe di origine [Origin Class] e la caratteristica di origine [Origin Characteristic] corrispondenti.
Figura 1.457. Il componente è classificato come standard nella classificazione CNS in base al numero d'ordine.
La caratteristica mappata dovrebbe ora mostrare lo stesso valore della mappatura.
Figura 1.458. Lo stesso progetto mostra una mappatura da "Elementi mappati [Mapped elements]" in eClass 9.1
I dettagli sono riportati nella sezione Sezione 5.12.14, “ Mappatura automatica delle classi: modifica... ” in eCATALOG 3Dfindit

![Dialogo: Modifica della mappatura automatica delle classi [Edit Automatic Class Mapping]](https://webapi.partcommunity.com/service/help/latest/pages/it/installation_ecatalogsolutions/doc/resources/img/img_b935513883b642c3871f869be413e5fb.png)


![[Nota]](https://webapi.partcommunity.com/service/help/latest/pages/it/installation_ecatalogsolutions/doc/images/note.png)
![Mappatura dei valori [Value Mapping] della "finestra di dialogo](https://webapi.partcommunity.com/service/help/latest/pages/it/installation_ecatalogsolutions/doc/resources/img/img_bdb49555cdc9463687abcc88817a7123.png)

![Lo stesso progetto mostra una mappatura da "Elementi mappati [Mapped elements]" in eClass 9.1](https://webapi.partcommunity.com/service/help/latest/pages/it/installation_ecatalogsolutions/doc/resources/img/img_9627e1c7512f4bbd93718512700353fd.png)