Nella pagina della scheda Generale [General] di PARTproject si trovano le due opzioni di impostazione Materiale di rendering [Render material] e Rotazione di rendering [Render rotation].
È consigliabile definire in anticipo i materiali di rendering per l'intero catalogo a livello di catalogo, in modo da risparmiare tempo prezioso per l'assegnazione successiva.
Facendo clic sul pulsante alla fine della riga di Gestione materiali di rendering [Maintain render materials] si apre l'omonima finestra di dialogo. Per informazioni dettagliate su questo processo, consultare le sezioni Sezione 5.9.2.8.1.1, “ Materiali per l'intonaco delle finestre ” e Sezione 5.9.2.8.1.2, “Finestra di modifica del materiale per l'anteprima 3D ”.
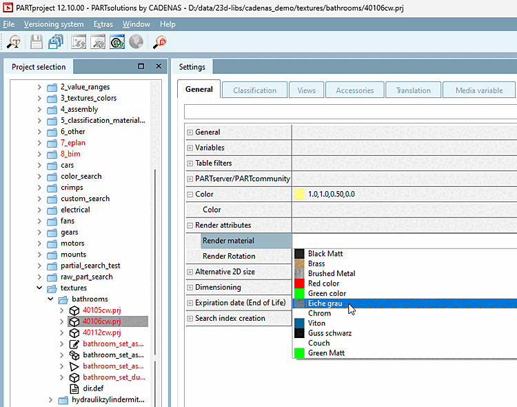
Una volta creati tutti i materiali di rendering, è possibile assegnarli al progetto a livello di progetto utilizzando un campo elenco. Nell'elenco vengono visualizzati l'ID o il nome e una piccola immagine di anteprima del materiale. Si consiglia di leggere attentamente il capitolo seguente: Sezione 5.9.2.8.3, “Impostazioni importanti ”.
Nel capitolo Sezione 5.9.2.8.4, “Esempio dettagliato della funzione Render Material ” si trova un esempio dettagliato dell'intero processo che può essere utilizzato come guida.

![[Importante]](https://webapi.partcommunity.com/service/help/latest/pages/it/partsolutions_admin/doc/images/important.png)
![Gestire i materiali di rendering [Maintain render materials] a livello di catalogo](https://webapi.partcommunity.com/service/help/latest/pages/it/partsolutions_admin/doc/resources/img/img_bceb9a2c047542dba33622e9b05c6ff3.png)
