La finestra di dialogo pproject si apre con l'area destra vuota.
Se si desidera modificare una mappatura esistente, fare doppio clic sulla classe "nera" desiderata. -> La mappatura viene caricata nella finestra di dialogo.
I colori dei caratteri hanno il seguente significato:
Se la funzione di ricerca non è visibile in basso a destra, è sufficiente fare clic su Ctrl+F per visualizzarla. È possibile nasconderla facendo clic sulla croce.
Per la modifica della mappatura sono disponibili le seguenti opzioni:
Assegnazione del rilascio [Release assignment] (con mappatura definita)
La voce viene quindi visualizzata con il colore del carattere per le voci con suggerimenti disponibili [Entries with available suggestions].
Assegna voce [Select item] o assegna voce (mappatura aggiuntiva) [Select item (additional mapping target)] (per voci con mappatura non definita o per multimappatura)
Migliorare i risultati con una strategia di ricerca diversa
A tal fine, selezionare la classe desiderata e fare clic sulla voce Cerca [Search entry...] nel menu contestuale.... [Search entry...]
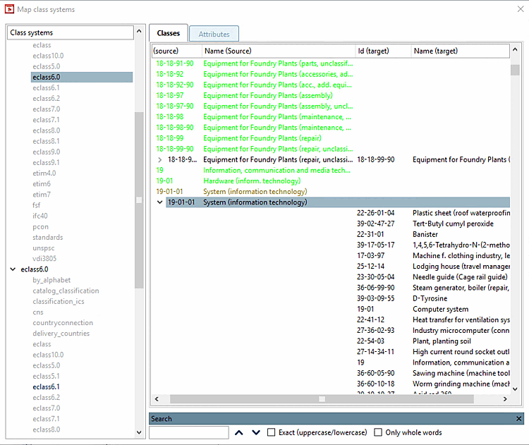
-> Si apre la finestra di dialogo Mappa del sistema di classi [Map class system].
Selezionare Levenshtein come strategia di ricerca e poi altre impostazioni rispetto alla prima ricerca.
Effettuare un'assegnazione manuale
A tal fine, selezionare la classe desiderata e fare clic sulla voce Cerca [Search entry...] nel menu contestuale.... [Search entry...]
In Strategie disponibili [Available strategies], selezionare l'opzione Selezione manuale della classe [Manual class selection].
-> Si apre la finestra di dialogo Mappatura del sistema di classi [Map class system]. Fare clic su .
Nella finestra di dialogo che si apre, sfogliare la classe desiderata e fare doppio clic per accettarla.
![]() | Nota |
|---|---|
Tutte le spiegazioni fornite qui per la pagina della scheda Classi [Classes] valgono anche per la pagina della scheda Caratteristiche [Attributes]. | |







![[Nota]](https://webapi.partcommunity.com/service/help/latest/pages/it/partsolutions_admin/doc/images/note.png)







