Attuale classificazione CNS (si applica solo alla classificazione delle parti)
Se necessario, aggiornare la classificazione CNS tramite PARTadmin -> Aggiornamento catalogo [Catalog update] -> Online.
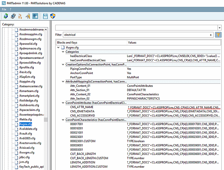
Le chiavi corrispondenti nella cartella Il file di configurazione
ifugnx.cfgdeve essere abilitato. Si tratta di chiavi di blocchi con la categoria "hasConnPointElectricalClass". Inoltre, nel blocco "Categorie" in particolare i tasti "hasElectricalClass" e hasConnPointElectricalClass. Attiva i due quest'ultimo può essere manualmente nel file di configurazione.

![Aggiornamento del catalogo [Catalog update] -> Online](https://webapi.partcommunity.com/service/help/latest/pages/it/partsolutions_user/doc/resources/img/img_682cf5c779da48daac135c3ddd23b5fe.png)
