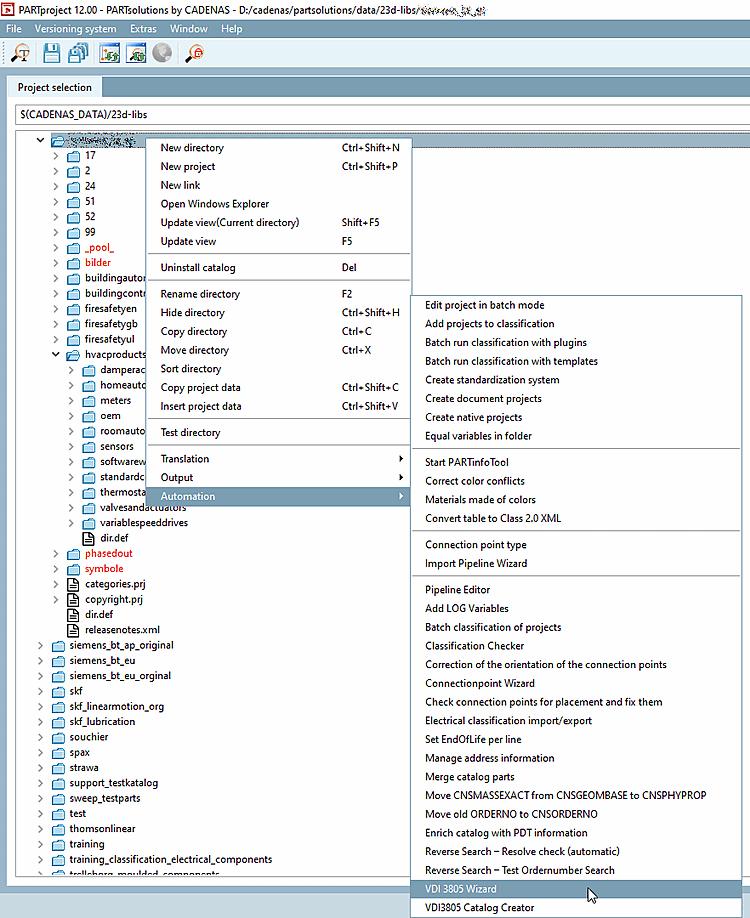
Avviare la procedura guidata VDI 3805 nel menu contestuale del catalogo alla voce Automazione [Automation].
-> Si apre la finestra di dialogo dell' Assistente VDI [VDI Wizard].
Effettuare le seguenti impostazioni:
File PDT [PDT file]: utilizzare il pulsante Sfoglia per impostare il percorso.
Directory multimediale [Media directory]: I file (dxf/dwg) vengono copiati dalla directory specificata alla cartella del pool e i collegamenti corrispondenti vengono generati di conseguenza.
La cartella del pool è nella pipeline regolabile (sotto
$CADENAS_USER\vdi\).È meglio eliminarli o rinominarli tutti (*.pwp) nella cartella
$CADENAS_USER\vdi\prima di utilizzare il metodo Avviare l'importazione. Le tubazioni verranno quindi ricostruite correttamente Generato.Per gli arricchimenti in Modalità [Mode], assicurarsi di selezionare la classificazione Enrich [Enrich classification]! (L'opzione Standard deve essere utilizzata solo per il primo ciclo iniziale).
Impostare il numero di riga corretto per la riga ID [ID line], la riga di inizio dati [Data start line], la riga dell'unità [Unit line] e la riga del tipo di dati [Data type line].
Fare clic su e se non vengono rilevati problemi fare clic su .
Le seguenti voci sono state impostate automaticamente:
Il percorso del pool del file dwg è scritto nell'ultima colonna della tabella.
I file fisici si trovano nel percorso del pool specificato. Se necessario, aprire la directory desiderata in Esplora risorse per verificare (per impostazione predefinita, l'indice non viene visualizzato).
Formati di esportazione aggiuntivi [Additional export formats]
Classificazione del sistema nervoso centrale
Prova di esportazione: se i formati di esportazione aggiuntivi vengono visualizzati in Revit, tutto è impostato correttamente.
Esportare un componente elencato nel PDT.
Figura 5.1382. Esportare ad esempio con "Trasferimento al CAD [Export to CAD] (Revit: configurazione selezionata come parte singola 3D (standard) [Revit: Selected Configuration As Single Part Export (Default)]".








![Esportare ad esempio con "Trasferimento al CAD [Export to CAD] (Revit: configurazione selezionata come parte singola 3D (standard) [Revit: Selected Configuration As Single Part Export (Default)]".](https://webapi.partcommunity.com/service/help/latest/pages/it/partwarehouse/doc/resources/img/img_37b86ce97b8446e3a6c1e6d6a5daa7c0.png)

