![]() | Nota |
|---|---|
L'opzione Abilita il login automatico (plinkcommon.cfg -> Blocco [Login] -> Chiave "AUTOLOGIN") non esiste più. | |
Il login (automatico) si svolge come segue:
A Per prima cosa c'è un controllo se l'utente ha già effettuato l'accesso una volta. Le informazioni su questo sono memorizzate in
$CADENAS_USER, intoken.db.Se è possibile trovare informazioni sull'ultimo accesso, verranno prese.
In caso contrario, l'applicazione tenta di accedere tramite il login di Windows, tuttavia solo se in Amministrazione diritti > Database utenti è attivato il metodo di login Windows.
In caso contrario, viene visualizzata una finestra di dialogo di accesso con i metodi di accesso attivati.
Indipendentemente da ciò, è possibile richiamare la finestra di dialogo di autenticazione dell'utente da PARTdataManager / 3Dfindit in qualsiasi momento.
La chiave applicazioni non esiste più. È stata eliminata perché un numero sempre maggiore di applicazioni preleva il SiteSetup tramite Appserver, per cui non ha senso dichiarare singole applicazioni per questo. Un computer può accedere direttamente alle directory (CADENAS_DATA, CADENAS_SETUP, CADENAS_SITESETUP, ecc.) oppure no. Nella maggior parte dei casi è necessario un solo computer (Admin) per effettuare le impostazioni o installare i cataloghi. In questo caso è opportuno disattivare il RemoteFilesystem, il RemoteIndex e il RemoteDatabase tramite la variabile CADENAS_APPSERVER. Le opzioni di impostazione (parametri) di CADENAS_APPSERVER sono descritte in Sezione 4.22.3.3, “Cliente PARTsolutions”.
Le
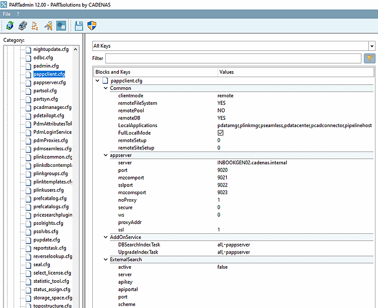
La valutazione del pappclient.cfg è la seguente:
A Per prima cosa c'è un controllo se è impostata una variabile CADENAS_APPSERVER . In caso affermativo, allora
pappclient.cfgnon viene valutato, ma Tutte le impostazioni sono prese dalla variabile CADENAS_APPSERVER.Poi c'è un controllo che dovrebbe essere eseguito tramite Appserver:
Differenziazione tra modalità locale e modalità remota (key clientmode )
Nella modalità locale l'Appserver viene avviato dal client, se non è in esecuzione. In questa modalità viene valutata la chiave LocalApplications, dove tutte le applicazioni indicate si avviano o si collegano all'Appserver. Anche PARTadmin avvia un AppServer. Le applicazioni utilizzano l'AppServer per la ricerca.
In modalità locale, PARTadmin accede sempre direttamente al file system e al database. Ciò significa che le impostazioni precedenti vengono ignorate.
In modalità remota, tutte le applicazioni accedono sempre all'AppServer.
Se l'applicazione client viene eseguita sullo stesso computer dell'AppServer, si applica la seguente regola:
Per PARTadmin: tutte le impostazioni (remoteFileSystem, remoteSetup, remoteSiteSetup, remoteDB ) sono ignorate. L'accesso è sempre diretto.
Tutte le altre applicazioni: remoteFileSystem viene ignorato. Motivo: Appserver avvia applicazioni come psolupdater, che hanno accesso in scrittura a CADENAS_DATA.

![[Nota]](https://webapi.partcommunity.com/service/help/latest/pages/it/partwarehouse/doc/images/note.png)





