Il blocco [LINKDBFIELDS] mostra un elenco di tutte le variabili LinkDB esistenti.
[LINKDBFIELDS] PRJ_PATH="<%linktable%>.PRJ_PATH","PSol Project","","1","1","0","1","0","" VARSET="<%linktable%>.VARSET","PSol MIdent","","1","1","0","1","0","" VARSET_UPDATE="<%linktable%>.VARSET_UPDATE","PSol MIdent","","1","1","0","1","0","" LINE_ID="<%linktable%>.LINE_ID","Line-ID","","1","1","0","0","0","" LINE_SUBID="<%linktable%>.LINE_SUBID","Line-SubID","","1","1","0","0","0","" VERSION="<%linktable%>.VERSION","Version","","1","2","0","0","0","" ERP_PDM_NUMBER_LINKTABLE="<%linktable%>.ERP_PDM_NUMBER","ERP-Number","","0","2","0","0","0","" ERP_PDM_NUMBER="<%erptable%>.ERP_PDM_NUMBER","ERP-Number","","1","2","0","0","1","" MAT_NAME="<%erptable%>.MAT_NAME","Material","","1","2","1","0","0","" ACTIVE_STATE="<%linktable%>.ACTIVE_STATE","Active State","I10","1","3","1","0","0","" REQUESTED_STATE="<%linktable%>.REQUESTED_STATE","Requested State","I10","1","3","1","0","0","" DESCRIPTION="<%erptable%>.DESCRIPTION","Description","","1","2","1","0","0","" VARIANT="<%linktable%>.VARIANT","Variant","","1","1","0","0","0",""
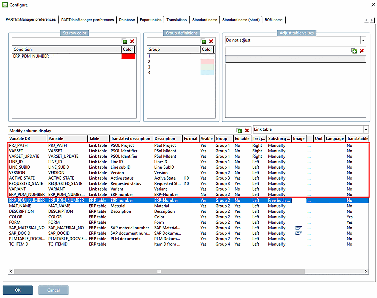
Ciò corrisponde all'elenco nell'interfaccia utente in PARTlinkManager -> Menu Extra [Extras] -> Finestra di dialogo Configura [Configure] -> Pagina delle impostazioni di PARTlinkManager [PARTlinkManager preferences] -> Configura visualizzazione colonne [Modify column display].
Creare colonne per la tabella PARTdataManager
![]() | Nota |
|---|---|
L'aggiunta e l'eliminazione di righe (colonne) in questo punto influisce sulla configurazione interna di PARTsolutions. Non c'è accesso al database. Può quindi accadere che vengano aggiunte colonne che non esistono nel database stesso. In questi casi, al momento dell'accesso viene visualizzato un messaggio di errore. I problemi possono essere facilmente evitati se si utilizza il dialogo in PARTlinkManager -> Database-> [Database] Modifica/creazione di colonne del database [Modify/create database columns] (con l'opzione Crea colonna ERP [Create ERP column] [all'interno di PARTsolutions] impostata). In questo modo la nuova colonna viene creata sia nel database che in PARTsolutions. Per maggiori dettagli, vedere Sezione 4.3, “Aggiungere/rimuovere colonne del database ” di colonne del database.
I dettagli sulla creazione di tabelle del database tramite script si trovano in Sezione 4.2.4.1, “Script di installazione ”. | |
Posizione della colonna in PARTlinkManager
Selezionare la linea corrispondente e trascinarla verso l'alto o verso il basso nella posizione desiderata tenendo premuto il pulsante del mouse.
Nome del campo nel database. Ad esempio, se si esegue una query SQL con select * da ERPTABLE, vengono visualizzati i nomi delle colonne.
Il nome viene utilizzato in PARTdataManager come nome principale in grassetto della colonna.
I moduli PARTsolutions funzionano internamente con questo nome.
"Tabella" corrisponde a LINKTABLE o a ERPTABLE. Le nuove colonne aggiunte vengono normalmente inserite nella ERPTABLE.
Descrizione tradotta [Translated description]:
La descrizione tradotta si trova - se disponibile - in PARTlinkManager -> Menu Extra [Extras] -> Configura ambiente ERP [Configure ERP environment] -> Pagina della scheda Traduzioni [Translations]
Se non c'è una voce per la lingua attiva nella pagina PARTlinkManager -> Extra [Extras] -> Configura ambiente ERP [Configure ERP environment] -> Traduzioni [Translations], viene utilizzato il testo della voce Descrizione [Description].
A10: stringa di testo con una lunghezza di 10 caratteri (valida per i tipi di dati CHAR e VARCHAR). L'inserimento non è obbligatorio).
F5.3: Numero con 5 cifre decimali e 3 cifre decimali (valido per il tipo di dati DECIMAL).
I10: numero intero con un massimo di 10 cifre (valido per i tipi di dati INT e SMALLINT).
Visibile [Visible] corrisponde alla visibilità della colonna nella finestra principale di PARTlinkManager. Può essere impostata su Sì o No.
Le singole colonne di PARTlinkManager e PARTdataManager sono evidenziate in colore.
Il nome del gruppo in Configurazione della colonna [Modify column display] -> Colonna Gruppo [Group] corrisponde ai nomi dei gruppi in Definizioni di gruppo [Group definitions].
(Non confondere questo "gruppo [Group]" con il gruppo di utenti (nel senso di "ruolo")!
I dettagli si trovano alla voce Sezione 4.9.7, “ Colori di sfondo per le colonne ERP/PDM / plinkcommon.cfg -> Blocco [GROUP_COLORS] -> Chiave GROUP<numero> ”
Nella finestra principale di PARTlinkManager è presente il pulsante , che porta alla finestra Modifica riga [Edit row], dove è possibile modificare i campi del database. Se il campo è impostato su "No", non è possibile accedervi.
Allineamento del testo [Text justification]
Intervallo di valori Sinistra | Destra: se il contenuto del campo non può essere visualizzato completamente, viene visualizzata l'estremità sinistra o destra (in PARTlinkManager, ad esempio, la fine del percorso viene visualizzata nella colonna Progetto PSOL [PSOL Project] ).
ricerca di sottostringhe [Substring search]:
...Corrisponde alla funzione di ricerca del PARTdataManager:
Manuale [Manually]: ad esempio, per trovare l'espressione "G23" nella stringa "AUG329422", la ricerca deve essere definita come "*G32*" utilizzando i caratteri jolly.
Libero su entrambi i lati [Free both sides]: Con questa impostazione, è sufficiente inserire "G32" per ottenere il risultato desiderato.
È possibile utilizzare le icone nell'intestazione delle colonne della tabella degli attributi caratteristici in PARTdataManager/3Dfindit. Ciò consente di contrassegnare i contenuti delle colonne come informazioni esterne al sistema (ad esempio, SAP).
Con Fare clic sul pulsante Sfoglia Il pulsante diventa un Finestra di Esplora risorse. Selezionare l'icona desiderata. Il percorso di memoria predefinito è
$CADENAS_SETUP/bitmaps.Unità [Unit]: selezionare facoltativamente l'unità appropriata (lunghezza, peso, ecc.).
Lingua [Language]: specificare la lingua di LinkDB per garantire il funzionamento ottimale della ricerca full text.
Prerequisito: se la TRANSLATIONTABLE è riempita con i valori di alcuni numeri ERP, variabili e lingue e queste variabili sono state impostate su "Sì" in questa opzione, vengono visualizzate in 3Dfindit o PARTdataManager.
Figura 4.171. PARTlinkManager > Menu "Extra [Extras]" > Database > Modifica tabelle aggiuntive [Edit additional tables]




![[Nota]](https://webapi.partcommunity.com/service/help/latest/pages/it/partwarehouse/doc/images/note.png)








![PARTlinkManager > Menu "Extra [Extras]" > Database > Modifica tabelle aggiuntive [Edit additional tables]](https://webapi.partcommunity.com/service/help/latest/pages/it/partwarehouse/doc/resources/img/img_de9f9280c88b45c2882b630bc9f216f5.png)

