Pour que la fonction d'aide à la recherche TagCloud dans PARTdataManager n'affiche que des termes corrects, il est nécessaire d'exclure manuellement au préalable tous les termes non pertinents dans le catalogue.
Pour cela, il existe dans PARTproject -> Dossier principal du catalogue -> Onglet Général [General] une fonction Exclure les termes fréquemment utilisés (TagCloud) [Hide frequently used terms (TagCloud)].
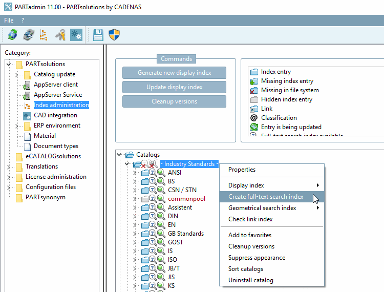
Avant de lancer la fonction, il est important de recréer l'index de recherche plein texte.
PARTadmin -> Catégorie Gestion des index [Index administration] -> Menu contextuel Dossier principal du catalogue -> Créer un index de recherche en texte intégral [Create full-text search index].
Voir l Section 1.4.3.6.6.3, « Index de recherche plein texte » in ENTERPRISE 3Dfindit (Professional) - Administration.
Il est ensuite recommandé de procéder selon le principe suivant :
Trier la fréquence en cliquant sur l'en-tête de la colonne --> les chiffres élevés en haut
Clique sur Sélectionner tout [Mark all] en bas de la fenêtre pour que toutes les entrées soient d'abord sélectionnées.
Ensuite, parcourir la liste de haut en bas et inclure à nouveau au moins 30-50 termes en enlevant le crochet.
L'opération doit être répétée, si possible, avec toutes les langues (menu en haut à gauche de la fenêtre), mais au moins pour l'allemand et l'anglais.
Le résultat doit ensuite être à nouveau contrôlé visuellement dans le PARTdataManager.


