Per garantire che la funzione di supporto alla ricerca TagCloud in PARTdataManager visualizzi solo i termini corretti, è necessario escludere manualmente tutti i termini irrilevanti dal catalogo.
Esiste una funzione Escludi termini di uso frequente (TagCloud) [Hide frequently used terms (TagCloud)] in PARTproject -> cartella principale del catalogo -> scheda Generale [General].
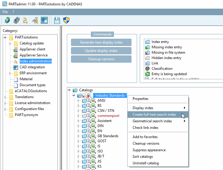
Prima di avviare la funzione, è importante ricreare l'indice di ricerca full-text.
PARTADMIN -> Categoria Gestione indici [Index administration] -> Menu contestuale Cartella principale del catalogo -> Crea indice di ricerca full text [Create full-text search index].
Vedere l' Sezione 1.4.3.6.6.3, “Indice di ricerca full text ” in ENTERPRISE 3Dfindit (Professional) - Amministrazione.
Si raccomanda quindi di procedere secondo il seguente principio:
Ordinare la frequenza facendo clic sull'intestazione della colonna --> i numeri alti in alto
Fare clic su Seleziona tutto [Mark all] nella parte inferiore della finestra in modo da selezionare inizialmente tutte le voci.
Quindi scorrere l'elenco dall'alto verso il basso e includere di nuovo almeno 30-50 termini eliminando le spunte.
Se possibile, ripetere la procedura per tutte le lingue (menu in alto a sinistra della finestra), ma almeno per il tedesco e l'inglese.
Il risultato può quindi essere ricontrollato visivamente nel PARTdataManager.


