Damit die Suchunterstützungsfunktion TagCloud im PARTdataManager ausschließlich korrekte Begriffe anzeigt, ist es notwendig, dass vorher alle unrelevanten Begriffe manuell im Katalog ausgeschlossen werden.
Dafür gibt es im PARTproject -> Katalog-Hauptordner -> Register Allgemein [General] eine Funktion Häufig verwendete Begriffe ausschließen (TagCloud) [Hide frequently used terms (TagCloud)].
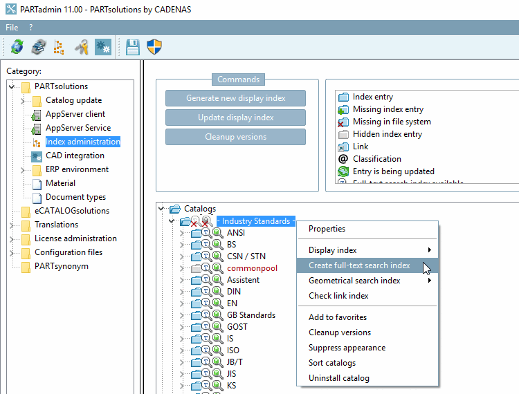
Bevor die Funktion gestartet wird, ist es wichtig, den Volltextsuchindex neu zu erstellen.
PARTadmin -> Kategorie Indexverwaltung [Index administration] -> Kontextmenü Katalog-Hauptordner -> Volltextsuchindex erstellen [Create full-text search index].
Siehe Abschnitt 1.4.3.6.6.3, „Volltextsuchindex “ in ENTERPRISE 3Dfindit (Professional) - Administration.
Anschließend wird empfohlen nach folgendem Prinzip vorzugehen:
Sortierung der Häufigkeit durch Klick auf den Spalten-Header --> die hohen Zahlen oben
Klick auf Alles Selektieren [Mark all] unten im Fenster, sodass alle Einträge zunächst markiert sind.
Danach von oben nach unten die Liste durchgehen und min. 30-50 Begriffe wieder einschließen, indem der Haken entfernt wird.
Der Vorgang ist, wenn möglich, mit allen Sprachen zu wiederholen (Menü oben links im Fenster), mindestens aber für Deutsch und Englisch.
Das Ergebnis ist anschließend im PARTdataManager nochmals visuell zu überprüfen.


