La configuration de la vue PARTdataManager s'effectue sous PARTlinkManager -> Extras -> Configurer l'environnement ERP [Configure ERP environment] -> Page d'onglet Paramètres PARTlinkManager [PARTlinkManager preferences].
- Textes d'affichage dans l'en-tête de colonne - L'entrée sous Variable apparaît dans le PARTdataManager comme entrée principale. - L'entrée sous Description traduite [Translated description] (description [Description], s'il n'y a pas de traduction) apparaît dans le PARTdataManager comme entrée secondaire. 
- Visibilité des colonnes dans le PARTlinkManager - Sélectionnez Oui [Yes] ou Non [No] dans la zone de liste sous Visible. - Le choix se réfère à la visibilité dans le PARTlinkManager. 
- Couleurs d'arrière-plan des colonnes - Pour déterminer la couleur d'arrière-plan d'une colonne donnée, procédez comme suit : - Créez la couleur souhaitée sous Définitions de groupe [Group definitions]. Celle-ci reçoit un numéro spécifique. 
- Sélectionnez la colonne souhaitée sous Configurer l'affichage des colonnes [Modify column display]. 
- Sélectionnez le numéro de groupe souhaité dans la sélection de liste sous Groupe [Group]. 
 
- Définir un bitmap avec condition (PDataMgr uniquement) [Set bitmap with condition (PDataMgr only)] - Sélectionnez la colonne souhaitée (ici dans l’exemple - PRICE4).- Sous Personnaliser les valeurs du tableau [Adjust table values], sélectionnez l'option Définir le bitmap avec condition [Set bitmap with condition (PDataMgr only)] dans la zone de liste (PDataMgr uniquement) [Set bitmap with condition (PDataMgr only)]. - Saisissez la condition [Condition] et sélectionnez ensuite l'image souhaitée en double-cliquant sous Bitmap. 
- Définir le bitmap (PDataMgr uniquement) [Set bitmap (PDataMgr only)] - Sélectionnez la colonne souhaitée (ici, dans l'exemple, LOC1). - Sélectionnez Ajuster les valeurs du tableau [Adjust table values] -> Définir le bitmap (PDataMgr uniquement) [Set bitmap (PDataMgr only)] - Saisissez sous Intern la valeur pour laquelle le bitmap doit être affiché (ici par exemple 'x') et sélectionnez l'image souhaitée en double-cliquant sous Bitmap. - Utilisateur : location, rôle : LOCRED1 - Indépendamment de la langue d'affichage sélectionnée, l'image appropriée est toujours affichée. 
 
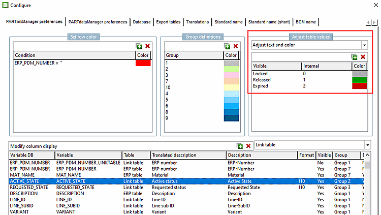
- Textes en couleur dans les colonnes - Personnaliser le texte et la couleur [Adjust text and color] - Dans la colonne "ACTIVE_STATE", les couleurs sont réglées différemment pour les entrées. 
- Adapter la couleur avec une condition [Adjust color with condition] - Dans la colonne "PRICE", la couleur du texte est affichée en fonction des conditions. - PRICE>20 PRICE<10 ((PRICE>10) .AND. (PRICE<20)) 
 



![[Remarque]](https://webapi.partcommunity.com/service/help/latest/pages/fr/3dfindit/doc/images/note.png)









