The configuration of the PARTdataManager View is configured under PARTlinkManager -> Extras -> Configure ERP environment -> PARTlinkManager settings [PARTlinkManager preferences] tab page.
- Display texts in the column header - The entry under Variable appears in the PARTdataManager as the main entry. - The entry under Translated description (description [Description] if no translation is available) appears in the PARTdataManager as a secondary entry. 
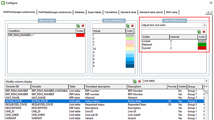
- Visibility of columns in PARTlinkManager - Select Yes or No in the list field under Visible. - The selection refers to the visibility in PARTlinkManager. 
- In order to determine the background color of a certain column proceed as follows: 
- Set bitmap with condition (PDataMgr only) - Select the desired column (here in the example - PRICE4).- Under Customize table values [Adjust table values], select the Set bitmap with condition [Set bitmap with condition (PDataMgr only)] option in the list box (PDataMgr only) [Set bitmap with condition (PDataMgr only)]. - Enter the condition [Condition] and then double-click under Bitmap to select the desired image. 
- Select the desired column (in this example LOC1). - Select Customize table values [Adjust table values] -> Set bitmap (PDataMgr only) - Under Internal, enter the value at which the bitmap is to be displayed (here 'x' as an example) and double-click under Bitmap to select the desired image. - User: location, Role: LOCRED1 - Independently of the chosen display language, always the appropriate graphic is shown. 
 



![[Note]](https://webapi.partcommunity.com/service/help/latest/pages/en/3dfindit/doc/images/note.png)









