Die Konfiguration der PARTdataManager Ansicht wird unter PARTlinkManager -> Extras -> ERP-Umgebung konfigurieren [Configure ERP environment] -> Registerseite PARTlinkManager Einstellungen [PARTlinkManager preferences] vorgenommen.
- Der Eintrag unter Variable erscheint im PARTdataManager als Haupteintrag. - Der Eintrag unter Übersetzte Beschreibung [Translated description] (Beschreibung [Description], wenn keine Übersetzung vorliegt) erscheint im PARTdataManager als Nebeneintrag. 
- Sichtbarkeit von Spalten im PARTlinkManager - Wählen Sie im Listenfeld unter Sichtbar [Visible] Ja [Yes] oder Nein [No]. - Die Auswahl bezieht sich auf die Sichtbarkeit im PARTlinkManager. 
- Zur Bestimmung der Hintergrundfarbe für eine bestimmte Spalte gehen Sie folgendermaßen vor: 
- Bitmap mit Bedingung setzen (nur PDataMgr) [Set bitmap with condition (PDataMgr only)] - Markieren Sie die gewünschte Spalte (hier im Beispiel - PRICE4).- Wählen Sie unter Tabellenwerte anpassen [Adjust table values], im Listenfeld die Option Bitmap mit Bedingung setzen (nur PDataMgr) [Set bitmap with condition (PDataMgr only)]. - Tragen Sie die Bedingung [Condition] ein und wählen Sie dann mit Doppelklick unter Bitmap das gewünschte Bild. 
- Bitmap setzen (nur PDataMgr) [Set bitmap (PDataMgr only)] - Markieren Sie die gewünschte Spalte (hier im Beispiel LOC1). - Wählen Sie Tabellenwerte anpassen [Adjust table values] -> Bitmap setzen (nur PDataMgr) [Set bitmap (PDataMgr only)] - Tragen Sie unter Intern den Wert ein, bei welchem das Bitmap angezeigt werden soll (hier beispielhaft 'x') und wählen Sie mit Doppelklick unter Bitmap das gewünschte Bild. - Benutzer: location, Rolle: LOCRED1 - Unabhängig von der gewählten Anzeigesprache wird immer das passende Bild angezeigt. 
 
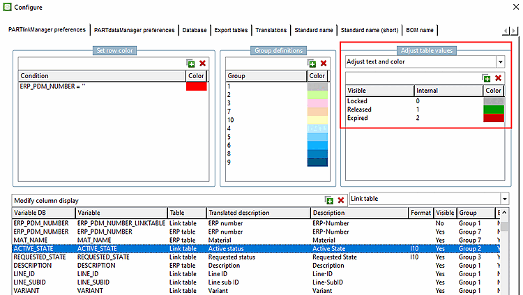
- Text und Farbe anpassen [Adjust text and color] - In der Spalte "ACTIVE_STATE" sind die Farben für die Einträge unterschiedlich eingestellt. 
- Farbe mit Bedingung anpassen [Adjust color with condition] - In der Spalte "PRICE" wird die Textfarbe in Abhängigkeit von Bedingungen angezeigt. - PRICE>20 PRICE<10 ((PRICE>10) .AND. (PRICE<20)) 
 



![[Hinweis]](https://webapi.partcommunity.com/service/help/latest/pages/de/3dfindit/doc/images/note.png)









