Die folgende Beschreibung zeigt, wie Sie der Standard-Konfiguration beliebige zusätzliche Spalten hinzufügen. (Wollen Sie beispielsweise Daten aus einer CSV-Datei einlesen, müssen die Spalten in der ERP-Table analog vorliegen.)
Sie erreichen den Dialog Datenbankspalten ändern [Change database column] im PARTlinkManager über Extras -> Datenbank [Database] -> Datenbankspalten ändern/erzeugen [Modify/create database columns].
| ![[Hinweis]](https://webapi.partcommunity.com/service/help/latest/pages/de/3dfindit/doc/images/note.png) | Hinweis | 
|---|---|
| Der Prozess "Spalten hinzufügen" greift direkt auf die Datenbank zu. D.h., Sie müssen mit Administrationsrechten eingeloggt sein! | |
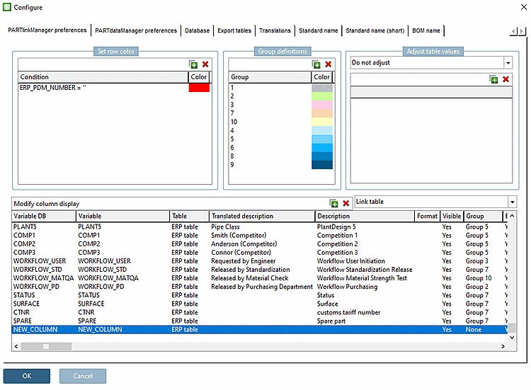
Damit die Spalte im PARTdataManager angezeigt wird, müssen folgende Voraussetzungen erfüllt sein.
- Unter Spaltenanzeige konfigurieren [Modify column display] muss die entsprechende Spalte unter Sichtbar [Visible] auf Ja [Yes] gesetzt sein. - In den Spalten Variable DB und Variable wird der vergebene Spaltenname angezeigt. - Der Eintrag unter Variable DB ist fix. - Der Eintrag unter Variable kann gegebenenfalls angepasst werden. 
- Im PARTadmin muss die Spalte in der(den) gewünschten Rolle(n) unter Anzuzeigende Spalten [Columns to be displayed] eingetragen sein. Die Reihenfolge ist auch für die Anzeige in PARTdataManager relevant. ![[Hinweis]](https://webapi.partcommunity.com/service/help/latest/pages/de/3dfindit/doc/images/note.png) - Hinweis - Für den Fall, dass einige ERP-Spalten vorne und andere hinten angezeigt werden sollen – also die Geometriedaten irgendwo in der Mitte, dann benutzen Sie bitte folgende Syntax: - ERP_PDM_NUMBER,MAT_NAME, ... ,DESCRIPTION- An der Position von „...“ werden dann die geometrischen Spalten eingeblendet. 
Starten Sie PARTdataManager neu. Die zugefügte Spalte wird nun angezeigt.


![[Tipp]](https://webapi.partcommunity.com/service/help/latest/pages/de/3dfindit/doc/images/tip.png)



