La seguente descrizione mostra come aggiungere eventuali colonne aggiuntive alla configurazione standard. (Ad esempio, se si desidera importare dati da un file CSV, le colonne della tabella ERP devono essere analogiche).
È possibile accedere alla finestra di dialogo Modifica delle colonne del database [Change database column] in PARTlinkManager tramite Extra [Extras] -> Database -> Modifica/crea colonne del database [Modify/create database columns].
![]() | Nota |
|---|---|
Il processo "Aggiungi colonne" accede direttamente al database. Ciò significa che è necessario aver effettuato l'accesso con i diritti di amministrazione! | |
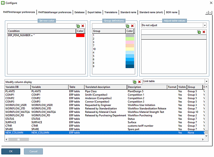
Affinché la colonna venga visualizzata in PARTdataManager, devono essere soddisfatti i seguenti requisiti.
In Configura visualizzazione colonne [Modify column display], la colonna corrispondente deve essere impostata su Sì [Yes] in Visibile [Visible].
Il nome della colonna assegnata viene visualizzato nelle colonne Variable DB e Variable.
La voce sotto DB variabile [Variable DB] è fissa.
Se necessario, la voce Variabile [Variable] può essere modificata.
In PARTadmin, la colonna deve essere inserita nel ruolo desiderato in Colonne da visualizzare [Columns to be displayed]. L'ordine è rilevante anche per la visualizzazione in PARTdataManager.
![[Nota]](https://webapi.partcommunity.com/service/help/latest/pages/it/3dfindit/doc/images/note.png)
Nota Nel caso in cui alcune colonne ERP debbano essere visualizzate nella parte anteriore e altre nella parte posteriore, cioè i dati geometrici al centro, utilizzare la seguente sintassi:
ERP_PDM_NUMBER,MAT_NAME, ... ,DESCRIPTIONLe colonne geometriche vengono quindi visualizzate nella posizione ".. .".
Riavviare PARTdataManager. La colonna aggiunta viene ora visualizzata.


![[Suggerimento]](https://webapi.partcommunity.com/service/help/latest/pages/it/3dfindit/doc/images/tip.png)



