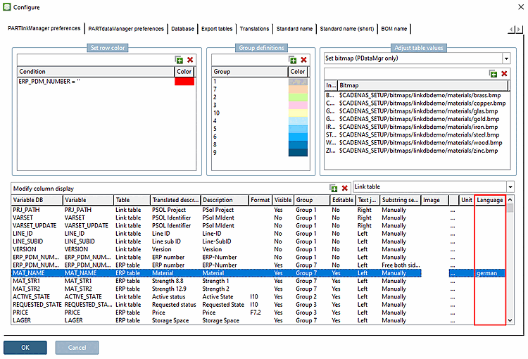
Avec la V12, la langue peut être indiquée explicitement pour certains champs ERP, de sorte que Stemming[9] peut être appliquée avec succès.
L'entrée dans le champ MAT_NAME est "Alliage d'aluminium".
Une recherche avec le terme "alliage d'aluminium" sera fructueuse dans toutes les langues.
Si l'interface utilisateur est en allemand, les termes décomposés "aluminium" ou "alliage" sont également trouvés, car le stemming est appliqué.
Si l'interface utilisateur est en anglais, ces termes peuvent également être trouvés, mais uniquement si la langue effectivement utilisée est saisie dans la colonne Langue [Language] ; sinon, Stemming ne fonctionnerait pas.
[9] réduction de la forme du tronc, réduction de la forme normale des langues, par ex. singulier et pluriel

