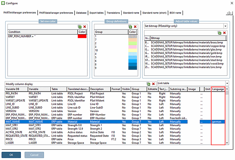
Con la V12, la lingua può essere specificata esplicitamente per i singoli campi ERP, in modo da consentire la riduzione della forma dello stelo, la riduzione della forma normale delle lingue, ad esempio il singolare e il plurale.[9] possono essere applicate con successo.
La voce nel campo MAT_NAME è "Lega di alluminio".
Una ricerca con il termine "lega di alluminio" avrà successo in tutte le lingue.
Nell'interfaccia utente tedesca si trovano anche i termini scomposti "Aluminium" o "Alloy", in quanto viene utilizzato lo stemming.
Se l'interfaccia utente è in inglese, è possibile trovare anche questi termini, ma solo se nella colonna Lingua [Language] viene inserita la lingua effettivamente utilizzata; in caso contrario, lo stemming non funzionerebbe.
[9] riduzione della forma dello stelo, riduzione della forma normale delle lingue, ad es. singolare e plurale

