PARTproject -> Extras menu -> Class systems: edit...:
Create your own class system. See Section 5.12.15, “Apply own Class system ”. In the example in hand only one class and two subclasses have been created.
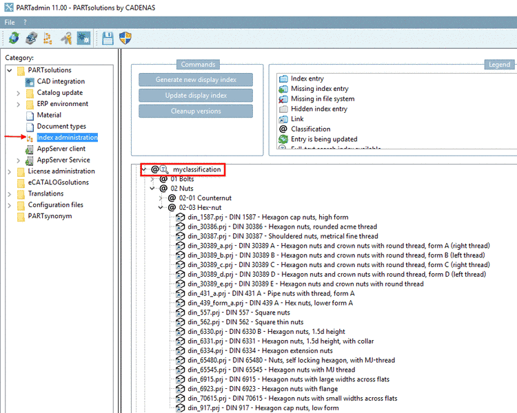
PARTadmin -> category Index administration
Detailed information on this is found under Section 1.3.8, “ Index administration ” in PARTsolutions - Administration Manual.
PARTproject -> Extras menu -> Additional modules -> Map class systems...
Open the menu at eClass5.1 and perform a double-click on the class system to be mapped (in this case your own class system) or, in the context menu, click on Create mapping....
Perform the mapping with the help of the Levenshtein algorithm and the settings Attribute: Name of the class and Attribute: Name of the class variable.
In the context menu of your class system, click on Load mapping.
On the directory, where you want to assign projects to your own (mapped) classification, call up the context menu.
Under Automation click on the command Add projects to classification.
In the list field under Classification select your own classification (here "myclassification2").
Activate the checkbox under Other classification and in the list field, select the class where you created the mapping before (here in the figure "eClass 5.0 SP1".
Change to next dialog by clicking , there, activate the option Take attributes from class and once again select the respective class (in the figure again "eClass 5.0 SP1").
-> The process is logged in the dialog box Classify projects.
PARTadmin -> category Index administration
Start PARTdataManager, select the tabbed page Classes and select your own classification. The automatically assigned parts are displayed.

![[Note]](https://webapi.partcommunity.com/service/help/latest/pages/fr/ecatalogsolutions/doc/images/note.png)









