The dialog box pproject opens with empty right section.
If you want to edit an already existing mapping, then perform a double-click on the desired black class. -> The mapping is loaded in the dialog box.
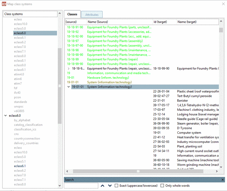
The font colors have the following meaning:
![]() | Note |
|---|---|
You can adjust the font colors in the following way: Click on Options in the context menu of any class or any attribute.
By clicking on the single color fields you can adjust the colors. | |
Should the search function (right below in the dialog box) not be displayed, then simply click Ctrl+F in order to show it.. By clicking on the cross you can hide it.
When editing the mapping you have the following options available:
Release assignment (at defined mapping)
Afterwards the entry is displayed with the font color for Entries with available suggestions.
Select item or Select item (additional mapping target) (at entries with not yet defined mapping or at multiple mappings)
Enhance result with other search strategy
Therefor mark the desired class and click on the context menu command Search entry....
-> The dialog box Map class system opens.
Select the search strategy Levenshtein and afterwards other settings in contrast to the first search run.
Therefor mark the desired class and click on the context menu command Search entry....
Under Available strategies select the option Manual class selection.
-> The dialog box Map class system opens. Click on .
In the opened dialog box browse to the desired class and take it over via double-click.
![]() | Note |
|---|---|
All explanations given for the tabbed page Classes, analogously apply for the tabbed page Attributes. | |







![[Note]](https://webapi.partcommunity.com/service/help/latest/pages/fr/ecatalogsolutions/doc/images/note.png)







