"Configurer [Configure]" Boîte de dialogue avec page d'onglet "Réglages PARTlinkManager [PARTlinkManager preferences]" ouverte
La fenêtre de dialogue est divisée en plusieurs parties :
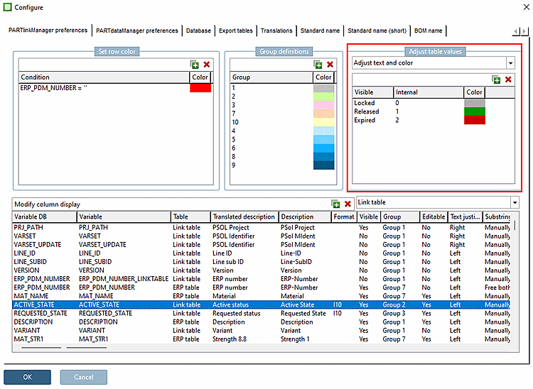
Dans la colonne Variable DB, vous voyez les colonnes avec leur nom de base de données.
Par défaut, les colonnes nouvellement créées reçoivent comme nom de variable interne (colonne Variable ) le même nom que celui sous lequel elles ont été créées dans la base de données.
Définir la condition [Condition]: par exemple ERP_PDM_NUMBER='' (réglage standard)
Les enregistrements qui n'ont pas d'entrée dans le champ "ERP_PDM_NUMBER" sont affichés dans le PARTlinkManager. en rouge s'affichent.
Définir la couleur [Color]: En cliquant sur la couleur, celle-ci peut être modifiée dans la fenêtre de sélection.
Pour plus de détails, voir Section 4.9.7, « Couleurs d'arrière-plan pour les colonnes ERP/PDM / plinkcommon.cfg -> Bloc [GROUP_COLORS] -> Clé GROUP<Nombre ».
Adapter le texte [Adjust text]
Pour des informations détaillées, voir Section 4.9.1, « Personnaliser les valeurs du tableau -> Personnaliser le texte / plinkcommon.cfg -> Bloc [MAPPING_<COLUMN_NAME>] - Clé pour le texte visible ».
Personnaliser la couleur [Adjust color]
Pour des informations détaillées, voir Section 4.9.2, « Personnaliser les valeurs du tableau -> Personnaliser la couleur / plinkcommon.cfg -> Bloc [COLMAPPING_<variable name>] - Clé COLORCODE<nombre ».
Personnaliser le texte et la couleur [Adjust text and color]
Pour des informations détaillées, voir Section 4.9.3, « Adapter les valeurs du tableau -> Adapter le texte et la couleur / plinkcommon.cfg -> Bloc [MAPPING_<variable_name>] -> Clé pour le texte visible ».
Adapter la couleur avec une condition [Adjust color with condition]
Vous trouverez des informations détaillées à ce sujet dans Section 4.9.4, « Personnaliser les valeurs du tableau -> Personnaliser la couleur avec une condition / plinkcommon.cfg -> Bloc [COLMAPPING_<column name>] -> Clé "COLORCOND<number>" ».
Définir le bitmap (PDataMgr uniquement) [Set bitmap (PDataMgr only)]
Pour des informations détaillées, voir Section 4.9.5, « Ajuster les valeurs des tableaux > Définir le bitmap (PDataMgr uniquement) / plinkcommon.cfg -> Bloc [BMPMAPPING_<column_name>] - Clé "BMPCODE<nombre>" ».
Définir un bitmap avec condition (PDataMgr uniquement) [Set bitmap with condition (PDataMgr only)]
Vous trouverez des informations détaillées à ce sujet dans Section 4.9.6, « Ajuster les valeurs du tableau -> Définir le bitmap avec condition (PDataMgr uniquement) / plinkcommon.cfg -> Bloc [BMPMAPPING_<column_name>] -> Clé "BMPCOND<nombre>" ».
Dans la zone de dialogue Configurer l'affichage des colonnes [Modify column display], toutes les colonnes du tableau de liens [Link table] sont listées les unes sous les autres et peuvent être configurées dans cet affichage.
Voir Section 4.10, « Configurer l'affichage des colonnes - plinkcommon.cfg -> Bloc [LINKDBFIELDS] - - ».

!["Configurer [Configure]" Boîte de dialogue avec page d'onglet "Réglages PARTlinkManager [PARTlinkManager preferences]" ouverte](https://webapi.partcommunity.com/service/help/latest/pages/fr/ecatalogsolutions/doc/resources/img/img_0e42fec2c112433182cb998ff40af411.png)
![[Remarque]](https://webapi.partcommunity.com/service/help/latest/pages/fr/ecatalogsolutions/doc/images/note.png)
![Déterminer la couleur des lignes [Set row color]](https://webapi.partcommunity.com/service/help/latest/pages/fr/ecatalogsolutions/doc/resources/img/img_83f6d32b6f014631859c074c3b7086f9.png)


