4.25.4.3.2.1. Registerseite PARTlinkManager Einstellungen
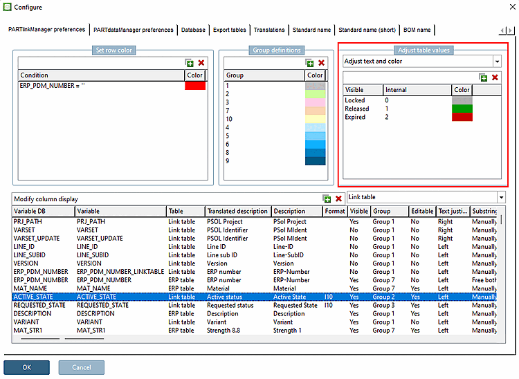
"Konfigurieren [Configure]" Dialogfenster mit geöffneter Registerseite "PARTlinkManager Einstellungen [PARTlinkManager preferences]"

"Konfigurieren [Configure]" Dialogfenster mit geöffneter Registerseite "PARTlinkManager Einstellungen [PARTlinkManager preferences]"

Das Dialogfenster ist in folgende Bereiche aufgeteilt:

  • Zeilenfarbe bestimmen [Set row color]

  • Gruppendefinitionen [Group definitions]

  • Tabellenwerte anpassen [Adjust table values]

  • Spaltenanzeige konfigurieren [Modify column display]

In der Spalte Variable DB sehen Sie die Spalten mit ihrem Datenbanknamen.

Als Default-Wert erhalten neu angelegte Spalten als internen Variablennamen (Spalte Variable) denselben Namen, unter welchem sie auch in der Datenbank angelegt sind.

[Hinweis]Hinweis

Dieser Name kann frei geändert werden, was sich allerdings nicht empfiehlt.

Es muss aber darauf geachtet werden, dass genau dieser Name für alle Operationen innerhalb von PARTlinkManager und PARTadmin verwendet wird.

4.25.4.3.2.1.1. Zeilenfarbe bestimmen

Bedingung [Condition] definieren: z.B. ERP_PDM_NUMBER=’’ (Normeinstellung)

Diejenigen Datensätze, die keinen Eintrag im Feld „ERP_PDM_NUMBER“ tragen, werden im PARTlinkManager rot angezeigt.

Farbe [Color] definieren: Durch Klick auf die Farbe kann diese im Auswahlfenster geändert werden.

Zeilenfarbe bestimmen [Set row color]

Zeilenfarbe bestimmen [Set row color]

4.25.4.3.2.1.3. Tabellenwerte anpassen

4.25.4.3.2.1.4. Spaltenanzeige konfigurieren

Im Dialogbereich Spaltenanzeige konfigurieren [Modify column display] werden alle Spalten der Linktabelle [Link table] untereinander aufgelistet und können in dieser Ansicht konfiguriert werden.

Siehe Abschnitt 4.10, „ Spaltenanzeige konfigurieren - plinkcommon.cfg -> Block [LINKDBFIELDS] - “.

4.25.4.3.2.1.5. Spaltenposition im PARTlinkManager

Klicken Sie auf die entsprechende Zeile und verschieben Sie diese nach oben oder unten.