![]() | Remarque |
|---|---|
Deux fonctions de base sont disponibles via la commande Générer des données d'images/prévisualisations [Generate image data/preview images]:
| |
![]() | Remarque |
|---|---|
L'exportation de fichiers par batch n'est possible qu'avec la licence [License]correspondante ! | |
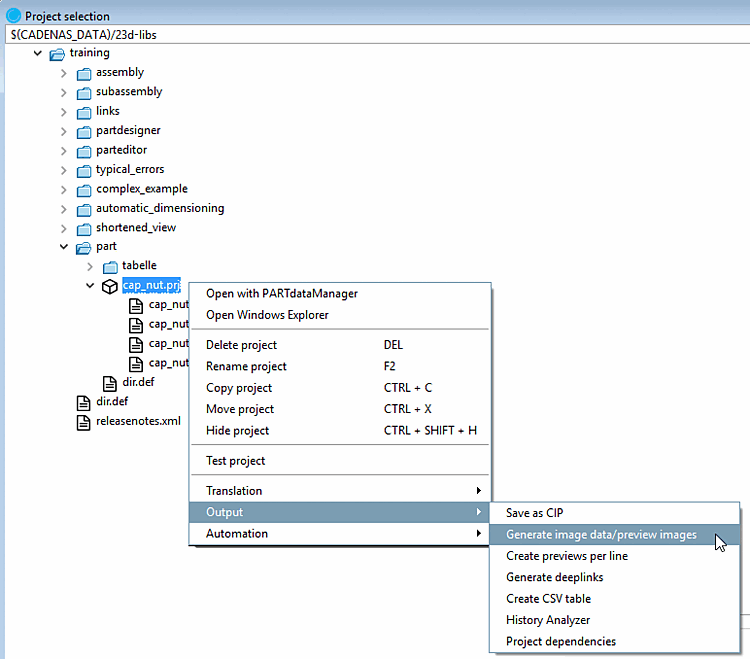
Cette fonction est disponible au niveau du projet et du répertoire aussi bien dans PARTdataManager que dans PARTproject:
Pour créer des images d'aperçu en mode batch, procédez comme suit :
Les options de réglage sont expliquées en détail ci-dessous :
Les aper [Previews] çus (vignettes) sont affichés à différents endroits.
L'ensemble du processus de création des images d'aperçu est expliqué en détail ci-dessous.
La fonction est disponible au niveau du projet et du répertoire aussi bien dans PARTdataManager [21]Le mode de fonctionnement est disponible aussi bien dans PARTproject:
Sélection des pièces [Part selection] -> Menu contextuel au niveau du répertoire ou du projet -> Générer des données d'image/des prévisualisations [Generate image data/preview images]
Sélection du projet [Project selection] -> Menu contextuel au niveau du répertoire ou du projet -> Sortie [Output] -> Générer des données d'image/des aperçus [Generate image data/preview images]
Sélectionnez le format souhaité dans la zone de liste. Trois formats sont disponibles pour la création d'images d'aperçu : PNG, Maxwell Render, POV-Ray.
Si vous sélectionnez PNG sous Format, la page de dialogue Exportation au format PNG s'ouvre après avoir confirmé les paramètres avec .
Pour une description détaillée des paramètres, voir Section 3.1.9.3.1, « BMP GIF JPEG PNG TIFF » in ENTERPRISE 3Dfindit (Professional) - Utilisateurs.
Si vous sélectionnez Maxwell Render sous Format, la page de dialogue Exportation au format Maxwell Render s'ouvre après avoir confirmé les paramètres avec .
Pour une description détaillée des paramètres, voir Section 3.1.9.3.3, « Maxwell Render 3D » in ENTERPRISE 3Dfindit (Professional) - Utilisateurs. Si l'option Transfert au serveur [Transfer to server] est sélectionnée sous Rendu [Rendering], la génération s'effectue en intégrant le module PARTrenderManager, également décrit dans cette section.
Créez vos aperçus de la plus haute qualité avec POV-Ray Rendering.
Si vous sélectionnez POV-Ray sous Format, la page de dialogue Exportation au format POV-Ray s'ouvre après avoir confirmé les paramètres avec .
Pour une description détaillée des réglages, voir Section 3.1.9.3.4, « POV-Ray 3D » in ENTERPRISE 3Dfindit (Professional) - Utilisateurs.
Version: n'est pas nécessaire pour générer des aperçus [Generate previews]
Choisissez dans la zone de liste si l'exécution par lots doit intervenir au niveau du projet ou du répertoire, ou aux deux niveaux.
Vue [View]: sélectionnez la perspective souhaitée pour les aperçus dans la zone de liste.
Saisie angulaire [Angle entry]
Voir aussi l'onglet Affichage / Exportation [View / Export] -> Rotation.
Alignement automatique [Automatic equal alignment]:
Toutes les pièces sont placées sur l'axe X avec leur côté le plus long. S'il y a deux côtés de même longueur (la plus longue), c'est le hasard qui choisit lequel.
Remplacer l'aperçu du dossier principal [Replace preview of the main folder]
Cette option n'est active que si l'option Projets et répertoires [Projects and directories] ou Répertoires [Directories] est sélectionnée sous Mode.
Créer un aperçu par ligne [Generate preview per line]
Générer un aperçu du projet principal [Generate main project preview]
Lorsque tous les paramètres sont définis, appuyez sur .
![]() | Remarque |
|---|---|
Si la nouvelle image d'aperçu n'apparaît pas immédiatement, montez d'abord d'un niveau et revenez ensuite au projet modifié. Dans tous les cas, les vignettes créées (ou modifiées) s'affichent après un redémarrage de PARTdataManager. | |
|
|
Lorsque tous les paramètres sont définis, appuyez sur .
![]() | Remarque |
|---|---|
Si la nouvelle image d'aperçu n'apparaît pas immédiatement, montez d'abord d'un niveau et revenez ensuite au projet modifié. Dans tous les cas, les vignettes créées (ou modifiées) s'affichent après un redémarrage de PARTdataManager. | |
|
Emplacement du fichier journal dans lequel l'opération d'exportation est consignée. Le chemin par défaut saisi correspond à votre répertoire personnel d'utilisateur. Avec Parcourir vous pouvez adapter le chemin. |
Mode d'exportation [Export mode]: Générer des aperçus [Generate previews] -> onglet "Avancé [Extended]
|
Lorsque tous les paramètres sont définis, appuyez sur .
![]() | Remarque |
|---|---|
Si la nouvelle image d'aperçu n'apparaît pas immédiatement, montez d'abord d'un niveau et revenez ensuite au projet modifié. Dans tous les cas, les vignettes créées (ou modifiées) s'affichent après un redémarrage de PARTdataManager. | |
Les images d'aperçu créées en externe (*.png) sont enregistrées dans PARTproject par au niveau du répertoire ou du projet.
Vous trouverez des indications détaillées sous Section 5.9.12, « Page d'onglet : Image ».
L'option Exporter les données d [Export images] 'image permet d'exporter les données d'image par lots dans un format de fichier spécifique vers un répertoire cible indiqué. Les formats de fichiers suivants sont disponibles : Animated GIF, BMP, GIF, JPEG , Maxwell Render, PNG, POV-Ray, QR Code, TIFF.
En fonction de la CAO lancée, également tous les formats natifs et les formats neutres. (Pour cela, une licence de traitement par lots est nécessaire).
Comme les éventuelles erreurs sont consignées dans un fichier journal, il est possible de tester au préalable la "compatibilité à l'exportation" des pièces - créées dans PARTsolutions.
Les options de réglage sont expliquées en détail ci-dessous :
|
|
Sélectionnez le format souhaité dans la zone de liste (la version [Version] permet de spécifier le format pour certains formats).
Les formats de fichiers suivants sont disponibles : Animated GIF, BMP, GIF, JPEG , Maxwell Render, PNG, POV-Ray, QR Code, TIFF. En fonction de la CAO lancée, également tous les formats natifs et neutres. Compare les formats pouvant être sélectionnés dans le menu d' [Export] exportation de PARTdataManager. Vous trouverez des informations détaillées sur les formats d'exportation sous Section 3.1.9, « Exportation vers différents formats de fichiers (sans interface 3Dfindit) » in ENTERPRISE 3Dfindit (Professional) - Utilisateurs.
En mode d'exportation [Export mode] "Exporter des fichiers [Export files]", ce paramètre reste inactif.
Vue [View]: sélectionnez la perspective souhaitée pour les aperçus dans la zone de liste.
Saisie angulaire [Angle entry]
Voir aussi Rotation.
Remplacer l'aperçu du dossier principal [Replace preview of the main folder]
Créer un aperçu par ligne [Generate preview per line]:
Active uniquement si l'option Générer des aperçus [Generate previews] est sélectionnée.
|
|
Définissez un répertoire pour les fichiers d'exportation en utilisant Parcourir un répertoire de destination.
Avec des sous-répertoires [With subdirectories]
En option, vous pouvez inclure les sous-répertoires pour la création des fichiers d'exportation.
Ne traiter qu'une seule ligne par projet [Process only one row per project]:
Limitez les lignes de tableau lues à une seule valeur par fichier de projet.
Traiter les plages de valeurs [Process value ranges]:
Les fichiers de projet avec des plages de valeurs peuvent être scindés en indiquant un pas [Stepping width]. Si cette option est désactivée, seule la valeur actuellement définie (donc une expression) est lue.
Noms des fichiers exportés [Names for exported files]
Sélectionnez l'option souhaitée pour la règle de dénomination dans la zone de liste.
La syntaxe indiquée permet de composer le nom du fichier d'exportation. Des exemples sont déjà proposés dans la zone de liste :
Par exemple, désignation de la norme NB, suivie du nom de la vue VIEWNAME (par exemple, vue de face) et de l'extension de fichier SUFFIX.. Vous pouvez bien sûr modifier cette composition comme vous le souhaitez.
Lorsque tous les paramètres sont définis, appuyez sur .
![]() | Remarque |
|---|---|
Après un redémarrage de PARTdataManager, les images d'aperçu créées (ou modifiées) sont affichées. | |
|
Sur la page d'onglet Avancé [Extended], les zones de dialogue Fichier journal [Log file] et Filtre CSV [CSV filter] ne sont actives par défaut que si l'option Exporter des fichiers [Export files] est sélectionnée comme mode d'exportation [Export mode]. |
|
Lorsque tous les paramètres sont définis, appuyez sur .
![]() | Remarque |
|---|---|
Après un redémarrage de PARTdataManager, les images d'aperçu créées (ou modifiées) sont affichées. | |
[21] Uniquement en mode Développeur. Pour des informations détaillées sur le réglage du mode, voir Section 1.7.4.3.3.1, « Clé "IsAdmin" - mode utilisateur » in ENTERPRISE 3Dfindit (Professional) - Administration.

![[Remarque]](https://webapi.partcommunity.com/service/help/latest/pages/fr/ecatalogsolutions/doc/images/note.png)

![PARTdataManager -> Générer des données d'image/des aperçus [Generate image data/preview images]](https://webapi.partcommunity.com/service/help/latest/pages/fr/ecatalogsolutions/doc/resources/img/img_5f9b56892d1c49f68d5c705c1cbf46e3.png)
![Sélection du projet [Project selection] -> Menu contextuel au niveau du répertoire ou du projet -> Sortie [Output] -> Générer des données d'image/des aperçus [Generate image data/preview images]](https://webapi.partcommunity.com/service/help/latest/pages/fr/ecatalogsolutions/doc/resources/img/img_444925d55edb4b9c91c13740fa2dd332.png)





![[Avertissement]](https://webapi.partcommunity.com/service/help/latest/pages/fr/ecatalogsolutions/doc/images/warning.png)
![Mode d'exportation [Export mode]: générer des aperçus [Generate previews]](https://webapi.partcommunity.com/service/help/latest/pages/fr/ecatalogsolutions/doc/resources/img/img_349dec3d46664f7f9a0740b309814bb0.png)
![Mode d'exportation [Export mode]: Générer des aperçus [Generate previews] -> onglet "Avancé [Extended]](https://webapi.partcommunity.com/service/help/latest/pages/fr/ecatalogsolutions/doc/resources/img/img_57f3a343e05b4065b011997ec2e3693f.png)


![Mode d'exportation [Export mode] -> Exporter des fichiers [Export files]](https://webapi.partcommunity.com/service/help/latest/pages/fr/ecatalogsolutions/doc/resources/img/img_ba7e4bb07810485f9f3ebc777bac6865.png)
![Mode d'exportation [Export mode]: générer des aperçus [Generate previews]](https://webapi.partcommunity.com/service/help/latest/pages/fr/ecatalogsolutions/doc/resources/img/img_acad826ea8b24287b404a7ae38ff468f.png)
![Mode d'exportation [Export mode]: Exporter des fichiers [Export files] -> onglet "Avancé [Extended]](https://webapi.partcommunity.com/service/help/latest/pages/fr/ecatalogsolutions/doc/resources/img/img_bcedaede6b654a009164e1227a9f6198.png)