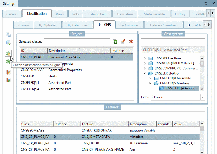
L'exactitude des classifications peut être vérifiée à l'aide de plugins spécifiques.
À
Cliquez sur le bouton Classification avec plugins
Vérifiez [Check classification with plugins]
.
-> La boîte de dialogue Sélectionner un plugin [Select plugin] s'ouvre.
Activez le ou les plugins souhaités et démarrez le processus en cliquant sur .
Avec le plugin "Check Unique", vous pouvez par exemple vérifier s'il y a des instances doubles pour une caractéristique. En cas d'erreur, le résultat s'affiche dans la boîte de dialogue QA-Check avec une description concrète de l'erreur.
Vous trouverez ci-dessous une description détaillée du plugin "Vérifier les variables d'attribut".

![Vérifier la classification avec des plugins [Check classification with plugins]](https://webapi.partcommunity.com/service/help/latest/pages/fr/ecatalogsolutions/doc/resources/img/img_cc98e6fb50bf4ab4b2713c6549b950ab.png)

![Contrôle de qualité [QA-Check]](https://webapi.partcommunity.com/service/help/latest/pages/fr/ecatalogsolutions/doc/resources/img/img_1c355efc764e40149516ff8124b6ae3a.png)